本文主要是介绍VB.NET 实现数据库检索,Form DataGridView数据显示,希望对大家解决编程问题提供一定的参考价值,需要的开发者们随着小编来一起学习吧!
软件准备:
1 Microsoft Visual Studio Community 2019 版本 16.7.7
2 MySQL,由于MySQL是实现安装过的,所以本人也忘记应该安装什么软件了,之后再补吧。下面是我记得好像要安装的MySQL的软件,
>>>2.1 mysql-installer-community-8.0.21.0.msi,
>>>2.2 mysql-for-visualstudio-1.2.9.msi
我所有的MySQL版本都共享了,下载去吧,百度云盘:https://pan.baidu.com/s/1G1U9fxruMCoPoXnRtIAgeg 提取码:soft
大干一场!!!
0 创建MySQL的表和数据
创建catbl表
/*Navicat Premium Data TransferSource Server : lhconnSource Server Type : MySQLSource Server Version : 80021Source Host : localhost:3306Source Schema : katdbTarget Server Type : MySQLTarget Server Version : 80021File Encoding : 65001Date: 31/10/2020 13:48:34
*/SET NAMES utf8mb4;
SET FOREIGN_KEY_CHECKS = 0;-- ----------------------------
-- Table structure for catbl
-- ----------------------------
DROP TABLE IF EXISTS `catbl`;
CREATE TABLE `catbl` (`ca001` char(2) CHARACTER SET utf8mb4 COLLATE utf8mb4_0900_ai_ci NOT NULL COMMENT '场景编号',`ca002` char(3) CHARACTER SET utf8mb4 COLLATE utf8mb4_0900_ai_ci NOT NULL COMMENT '国家编号',`ca003` char(4) CHARACTER SET utf8mb4 COLLATE utf8mb4_0900_ai_ci NOT NULL COMMENT '年份',`ca004` char(6) CHARACTER SET utf8mb4 COLLATE utf8mb4_0900_ai_ci NOT NULL COMMENT '动漫编号',`ca005` char(6) CHARACTER SET utf8mb4 COLLATE utf8mb4_0900_ai_ci NOT NULL COMMENT '人物编号',`ca006` varchar(255) CHARACTER SET utf8mb4 COLLATE utf8mb4_0900_ai_ci NULL DEFAULT NULL COMMENT '中文名',`ca007` varchar(255) CHARACTER SET utf8mb4 COLLATE utf8mb4_0900_ai_ci NULL DEFAULT NULL COMMENT '真名',`ca008` varchar(255) CHARACTER SET utf8mb4 COLLATE utf8mb4_0900_ai_ci NULL DEFAULT NULL COMMENT '别称',`ca009` varchar(255) CHARACTER SET utf8mb4 COLLATE utf8mb4_0900_ai_ci NULL DEFAULT NULL COMMENT '配音演员真名',`ca010` char(1) CHARACTER SET utf8mb4 COLLATE utf8mb4_0900_ai_ci NULL DEFAULT NULL COMMENT '性别',`ca011` char(2) CHARACTER SET utf8mb4 COLLATE utf8mb4_0900_ai_ci NULL DEFAULT NULL COMMENT '二次元年龄区分 00 数字 00以外 汉字年龄',`ca012` int NULL DEFAULT NULL COMMENT '年龄',`ca013` char(2) CHARACTER SET utf8mb4 COLLATE utf8mb4_0900_ai_ci NULL DEFAULT NULL COMMENT '血型code',`ca014` char(8) CHARACTER SET utf8mb4 COLLATE utf8mb4_0900_ai_ci NULL DEFAULT NULL COMMENT '人物登场时,现实动漫播放时间',`ca015` char(8) CHARACTER SET utf8mb4 COLLATE utf8mb4_0900_ai_ci NULL DEFAULT NULL COMMENT '出生日期',`ca016` varchar(255) CHARACTER SET utf8mb4 COLLATE utf8mb4_0900_ai_ci NULL DEFAULT NULL COMMENT '人物头像图片',PRIMARY KEY (`ca001`, `ca002`, `ca003`, `ca004`, `ca005`) USING BTREE
) ENGINE = InnoDB CHARACTER SET = utf8mb4 COLLATE = utf8mb4_0900_ai_ci COMMENT = '动漫人物情报表' ROW_FORMAT = Dynamic;-- ----------------------------
-- Records of catbl
-- ----------------------------SET FOREIGN_KEY_CHECKS = 1;
创建zatbl表
/*Navicat Premium Data TransferSource Server : lhconnSource Server Type : MySQLSource Server Version : 80021Source Host : localhost:3306Source Schema : katdbTarget Server Type : MySQLTarget Server Version : 80021File Encoding : 65001Date: 31/10/2020 13:48:43
*/SET NAMES utf8mb4;
SET FOREIGN_KEY_CHECKS = 0;-- ----------------------------
-- Table structure for zatbl
-- ----------------------------
DROP TABLE IF EXISTS `zatbl`;
CREATE TABLE `zatbl` (`za01` int NULL DEFAULT NULL COMMENT 'Code 编号',`za02` int NULL DEFAULT NULL COMMENT 'Code 分组编号',`za03` varchar(100) CHARACTER SET utf8mb4 COLLATE utf8mb4_0900_ai_ci NULL DEFAULT NULL COMMENT 'Code 分组名称',`za04` char(3) CHARACTER SET utf8mb4 COLLATE utf8mb4_0900_ai_ci NULL DEFAULT NULL COMMENT 'Code 分组详细编号',`za05` varchar(100) CHARACTER SET utf8mb4 COLLATE utf8mb4_0900_ai_ci NULL DEFAULT NULL COMMENT 'Code 分组详细名称'
) ENGINE = InnoDB CHARACTER SET = utf8mb4 COLLATE = utf8mb4_0900_ai_ci COMMENT = 'Code表' ROW_FORMAT = Dynamic;-- ----------------------------
-- Records of zatbl
-- ----------------------------
INSERT INTO `zatbl` VALUES (1, 1, '国家', '001', '美国');
INSERT INTO `zatbl` VALUES (2, 1, '国家', '002', '中国');
INSERT INTO `zatbl` VALUES (3, 1, '国家', '003', '日本');
INSERT INTO `zatbl` VALUES (4, 1, '国家', '004', '德国');
INSERT INTO `zatbl` VALUES (5, 1, '国家', '005', '印度');
INSERT INTO `zatbl` VALUES (6, 1, '国家', '006', '法国');
INSERT INTO `zatbl` VALUES (7, 1, '国家', '007', '英国');
INSERT INTO `zatbl` VALUES (8, 1, '国家', '008', '巴西');
INSERT INTO `zatbl` VALUES (9, 1, '国家', '009', '意大利');
INSERT INTO `zatbl` VALUES (10, 1, '国家', '010', '加拿大');
INSERT INTO `zatbl` VALUES (11, 1, '国家', '011', '韩国');
INSERT INTO `zatbl` VALUES (12, 1, '国家', '012', '俄罗斯');
INSERT INTO `zatbl` VALUES (13, 1, '国家', '013', '澳大利亚');
INSERT INTO `zatbl` VALUES (14, 1, '国家', '014', '西班牙');
INSERT INTO `zatbl` VALUES (15, 1, '国家', '015', '墨西哥');
INSERT INTO `zatbl` VALUES (16, 1, '国家', '016', '印度尼西亚');
INSERT INTO `zatbl` VALUES (17, 1, '国家', '017', '土耳其');
INSERT INTO `zatbl` VALUES (18, 1, '国家', '018', '荷兰');
INSERT INTO `zatbl` VALUES (19, 1, '国家', '019', '阿根廷');
INSERT INTO `zatbl` VALUES (20, 1, '国家', '020', '沙特阿拉伯');
INSERT INTO `zatbl` VALUES (21, 1, '国家', '021', '瑞士');
INSERT INTO `zatbl` VALUES (22, 1, '国家', '022', '瑞典');
INSERT INTO `zatbl` VALUES (23, 1, '国家', '023', '波兰');
INSERT INTO `zatbl` VALUES (24, 1, '国家', '024', '中国台湾');
INSERT INTO `zatbl` VALUES (25, 1, '国家', '025', '尼日利亚');
INSERT INTO `zatbl` VALUES (26, 1, '国家', '026', '比利时');
INSERT INTO `zatbl` VALUES (27, 1, '国家', '027', '泰国');
INSERT INTO `zatbl` VALUES (28, 1, '国家', '028', '奥地利');
INSERT INTO `zatbl` VALUES (29, 1, '国家', '029', '伊朗');
INSERT INTO `zatbl` VALUES (30, 1, '国家', '030', '阿闻酋');
INSERT INTO `zatbl` VALUES (31, 1, '国家', '031', '菲律宾');
INSERT INTO `zatbl` VALUES (32, 1, '国家', '032', '挪威');
INSERT INTO `zatbl` VALUES (33, 1, '国家', '033', '马来西亚');
INSERT INTO `zatbl` VALUES (34, 1, '国家', '034', '爱尔兰');
INSERT INTO `zatbl` VALUES (35, 1, '国家', '035', '南非');
INSERT INTO `zatbl` VALUES (36, 1, '国家', '036', '以色列');
INSERT INTO `zatbl` VALUES (37, 1, '国家', '037', '丹麦');
INSERT INTO `zatbl` VALUES (38, 1, '国家', '038', '中国香港');
INSERT INTO `zatbl` VALUES (39, 1, '国家', '039', '哥伦比亚');
INSERT INTO `zatbl` VALUES (40, 1, '国家', '040', '新加坡');
INSERT INTO `zatbl` VALUES (41, 1, '国家', '041', '孟加拉国');
INSERT INTO `zatbl` VALUES (42, 1, '国家', '042', '芬兰');
INSERT INTO `zatbl` VALUES (43, 1, '国家', '043', '智利');
INSERT INTO `zatbl` VALUES (44, 1, '国家', '044', '越南');
INSERT INTO `zatbl` VALUES (45, 1, '国家', '045', '捷克');
INSERT INTO `zatbl` VALUES (46, 1, '国家', '046', '秘鲁');
INSERT INTO `zatbl` VALUES (47, 1, '国家', '047', '希腊');
INSERT INTO `zatbl` VALUES (48, 1, '国家', '048', '葡萄牙');
INSERT INTO `zatbl` VALUES (49, 1, '国家', '049', '新西兰');
INSERT INTO `zatbl` VALUES (50, 1, '国家', '050', '伊拉克');
INSERT INTO `zatbl` VALUES (51, 1, '国家', '051', '卡塔尔');
INSERT INTO `zatbl` VALUES (52, 1, '国家', '052', '苏丹');
INSERT INTO `zatbl` VALUES (53, 1, '国家', '053', '哈萨克斯坦');
INSERT INTO `zatbl` VALUES (54, 1, '国家', '054', '委内瑞拉');
INSERT INTO `zatbl` VALUES (55, 1, '国家', '055', '阿尔及利亚');
INSERT INTO `zatbl` VALUES (56, 1, '国家', '056', '匈牙利');
INSERT INTO `zatbl` VALUES (57, 1, '国家', '057', '安哥拉');
INSERT INTO `zatbl` VALUES (58, 1, '国家', '058', '科威特');
INSERT INTO `zatbl` VALUES (59, 1, '国家', '059', '摩洛哥');
INSERT INTO `zatbl` VALUES (60, 1, '国家', '060', '乌克兰');
INSERT INTO `zatbl` VALUES (61, 1, '国家', '061', '斯洛伐克');
INSERT INTO `zatbl` VALUES (62, 1, '国家', '062', '厄瓜多尔');
INSERT INTO `zatbl` VALUES (63, 1, '国家', '063', '埃塞俄比亚');
INSERT INTO `zatbl` VALUES (64, 1, '国家', '064', '斯里兰卡');
INSERT INTO `zatbl` VALUES (65, 1, '国家', '065', '肯尼亚');
INSERT INTO `zatbl` VALUES (66, 1, '国家', '066', '波多黎各');
INSERT INTO `zatbl` VALUES (67, 1, '国家', '067', '缅甸');
INSERT INTO `zatbl` VALUES (68, 1, '国家', '068', '多米尼加共和国');
INSERT INTO `zatbl` VALUES (69, 1, '国家', '069', '危地马拉');
INSERT INTO `zatbl` VALUES (70, 1, '国家', '070', '阿曼');
INSERT INTO `zatbl` VALUES (71, 1, '国家', '071', '乌兹别克斯坦');
INSERT INTO `zatbl` VALUES (72, 1, '国家', '072', '卢森堡');
INSERT INTO `zatbl` VALUES (73, 1, '国家', '073', '巴拿马');
INSERT INTO `zatbl` VALUES (74, 1, '国家', '074', '乌拉圭');
INSERT INTO `zatbl` VALUES (75, 1, '国家', '075', '利比亚');
INSERT INTO `zatbl` VALUES (76, 1, '国家', '076', '保加利亚');
INSERT INTO `zatbl` VALUES (77, 1, '国家', '077', '坦桑尼亚');
INSERT INTO `zatbl` VALUES (78, 1, '国家', '078', '克罗地亚');
INSERT INTO `zatbl` VALUES (79, 1, '国家', '079', '中国澳门');
INSERT INTO `zatbl` VALUES (80, 1, '国家', '080', '黎巴嫩');
INSERT INTO `zatbl` VALUES (81, 1, '国家', '081', '白俄罗斯');
INSERT INTO `zatbl` VALUES (82, 1, '国家', '082', '立陶宛');
INSERT INTO `zatbl` VALUES (83, 1, '国家', '083', '土库曼斯坦');
INSERT INTO `zatbl` VALUES (84, 1, '国家', '084', '斯洛文尼亚');
INSERT INTO `zatbl` VALUES (85, 1, '国家', '085', '加纳');
INSERT INTO `zatbl` VALUES (86, 1, '国家', '086', '科特迪瓦');
INSERT INTO `zatbl` VALUES (87, 1, '国家', '087', '阿塞拜疆');
INSERT INTO `zatbl` VALUES (88, 1, '国家', '088', '玻利维亚');
INSERT INTO `zatbl` VALUES (89, 1, '国家', '089', '约旦');
INSERT INTO `zatbl` VALUES (90, 1, '国家', '090', '突尼斯');
INSERT INTO `zatbl` VALUES (91, 1, '国家', '091', '巴林');
INSERT INTO `zatbl` VALUES (92, 1, '国家', '092', '拉脱维亚');
INSERT INTO `zatbl` VALUES (93, 1, '国家', '093', '喀麦隆');
INSERT INTO `zatbl` VALUES (94, 1, '国家', '094', '乌干达');
INSERT INTO `zatbl` VALUES (95, 1, '国家', '095', '巴拉圭');
INSERT INTO `zatbl` VALUES (96, 1, '国家', '096', '爱沙尼亚');
INSERT INTO `zatbl` VALUES (97, 1, '国家', '097', '冰岛');
INSERT INTO `zatbl` VALUES (98, 1, '国家', '098', '萨尔瓦多');
INSERT INTO `zatbl` VALUES (99, 1, '国家', '099', '也门');
INSERT INTO `zatbl` VALUES (100, 1, '国家', '100', '尼泊尔');
INSERT INTO `zatbl` VALUES (101, 1, '国家', '101', '赞比亚');
INSERT INTO `zatbl` VALUES (102, 1, '国家', '102', '柬埔寨');
INSERT INTO `zatbl` VALUES (103, 1, '国家', '103', '阿富汗');
INSERT INTO `zatbl` VALUES (104, 1, '国家', '104', '巴布亚新几内亚');
INSERT INTO `zatbl` VALUES (105, 1, '国家', '105', '洪都拉斯');
INSERT INTO `zatbl` VALUES (106, 1, '国家', '106', '塞浦路斯');
INSERT INTO `zatbl` VALUES (107, 1, '国家', '107', '特立尼达和多巴哥');
INSERT INTO `zatbl` VALUES (108, 1, '国家', '108', '老挝');
INSERT INTO `zatbl` VALUES (109, 1, '国家', '109', '津巴布韦');
INSERT INTO `zatbl` VALUES (110, 1, '国家', '110', '塞内加尔');
INSERT INTO `zatbl` VALUES (111, 1, '国家', '111', '波斯尼亚和黑塞哥维那');
INSERT INTO `zatbl` VALUES (112, 1, '国家', '112', '格鲁吉亚');
INSERT INTO `zatbl` VALUES (113, 1, '国家', '113', '博茨瓦纳');
INSERT INTO `zatbl` VALUES (114, 1, '国家', '114', '马里');
INSERT INTO `zatbl` VALUES (115, 1, '国家', '115', '加蓬');
INSERT INTO `zatbl` VALUES (116, 1, '国家', '116', '布基纳法索');
INSERT INTO `zatbl` VALUES (117, 1, '国家', '117', '莫桑比克');
INSERT INTO `zatbl` VALUES (118, 1, '国家', '118', '牙买加');
INSERT INTO `zatbl` VALUES (119, 1, '国家', '119', '尼加拉瓜');
INSERT INTO `zatbl` VALUES (120, 1, '国家', '120', '阿尔巴尼亚');
INSERT INTO `zatbl` VALUES (121, 1, '国家', '121', '马耳他');
INSERT INTO `zatbl` VALUES (122, 1, '国家', '122', '纳米比亚');
INSERT INTO `zatbl` VALUES (123, 1, '国家', '123', '毛里求斯');
INSERT INTO `zatbl` VALUES (124, 1, '国家', '124', '文莱');
INSERT INTO `zatbl` VALUES (125, 1, '国家', '125', '马斯顿');
INSERT INTO `zatbl` VALUES (126, 1, '国家', '126', '蒙古');
INSERT INTO `zatbl` VALUES (127, 1, '国家', '127', '马达加斯加');
INSERT INTO `zatbl` VALUES (128, 1, '国家', '128', '亚美尼亚');
INSERT INTO `zatbl` VALUES (129, 1, '国家', '129', '贝宁');
INSERT INTO `zatbl` VALUES (130, 1, '国家', '130', '乍得');
INSERT INTO `zatbl` VALUES (131, 1, '国家', '131', '几内亚');
INSERT INTO `zatbl` VALUES (132, 1, '国家', '132', '卢旺达');
INSERT INTO `zatbl` VALUES (133, 1, '国家', '133', '巴哈马');
INSERT INTO `zatbl` VALUES (134, 1, '国家', '134', '尼日尔');
INSERT INTO `zatbl` VALUES (135, 1, '国家', '135', '海地');
INSERT INTO `zatbl` VALUES (136, 1, '国家', '136', '赤道几内亚');
INSERT INTO `zatbl` VALUES (137, 1, '国家', '137', '摩尔多瓦');
INSERT INTO `zatbl` VALUES (138, 1, '国家', '138', '刚果');
INSERT INTO `zatbl` VALUES (139, 1, '国家', '139', '吉尔吉斯斯坦');
INSERT INTO `zatbl` VALUES (140, 1, '国家', '140', '厄立特里亚');
INSERT INTO `zatbl` VALUES (141, 1, '国家', '141', '塔吉克斯坦');
INSERT INTO `zatbl` VALUES (142, 1, '国家', '142', '马拉维');
INSERT INTO `zatbl` VALUES (143, 1, '国家', '143', '索马里');
INSERT INTO `zatbl` VALUES (144, 1, '国家', '144', '多哥');
INSERT INTO `zatbl` VALUES (145, 1, '国家', '145', '斐济');
INSERT INTO `zatbl` VALUES (146, 1, '国家', '146', '马尔代夫');
INSERT INTO `zatbl` VALUES (147, 1, '国家', '147', '巴巴多斯');
INSERT INTO `zatbl` VALUES (148, 1, '国家', '148', '毛里塔尼亚');
INSERT INTO `zatbl` VALUES (149, 1, '国家', '149', '布隆迪');
INSERT INTO `zatbl` VALUES (150, 1, '国家', '150', '圭亚那');
INSERT INTO `zatbl` VALUES (151, 1, '国家', '151', '塞拉利昂');
INSERT INTO `zatbl` VALUES (152, 1, '国家', '152', '苏里南');
INSERT INTO `zatbl` VALUES (153, 1, '国家', '153', '斯威士兰');
INSERT INTO `zatbl` VALUES (154, 1, '国家', '154', '不丹');
INSERT INTO `zatbl` VALUES (155, 1, '国家', '155', '莱索托');
INSERT INTO `zatbl` VALUES (156, 1, '国家', '156', '中非');
INSERT INTO `zatbl` VALUES (157, 1, '国家', '157', '吉布提');
INSERT INTO `zatbl` VALUES (158, 1, '国家', '158', '利比里亚');
INSERT INTO `zatbl` VALUES (159, 1, '国家', '159', '佛得角');
INSERT INTO `zatbl` VALUES (160, 1, '国家', '160', '伯利兹');
INSERT INTO `zatbl` VALUES (161, 1, '国家', '161', '圣卢西亚');
INSERT INTO `zatbl` VALUES (162, 1, '国家', '162', '圣马力诺');
INSERT INTO `zatbl` VALUES (163, 1, '国家', '163', '塞舌尔');
INSERT INTO `zatbl` VALUES (164, 1, '国家', '164', '安提瓜和巴布达');
INSERT INTO `zatbl` VALUES (165, 1, '国家', '165', '几内亚比绍');
INSERT INTO `zatbl` VALUES (166, 1, '国家', '166', '所罗门群岛');
INSERT INTO `zatbl` VALUES (167, 1, '国家', '167', '格林纳达');
INSERT INTO `zatbl` VALUES (168, 1, '国家', '168', '冈比亚');
INSERT INTO `zatbl` VALUES (169, 1, '国家', '169', '圣基茨和尼维斯');
INSERT INTO `zatbl` VALUES (170, 1, '国家', '170', '瓦努阿图');
INSERT INTO `zatbl` VALUES (171, 1, '国家', '171', '西萨摩亚');
INSERT INTO `zatbl` VALUES (172, 1, '国家', '172', '圣文森特和格林纳丁斯');
INSERT INTO `zatbl` VALUES (173, 1, '国家', '173', '科摩罗');
INSERT INTO `zatbl` VALUES (174, 1, '国家', '174', '多米尼克');
INSERT INTO `zatbl` VALUES (175, 1, '国家', '175', '汤加');
INSERT INTO `zatbl` VALUES (176, 1, '国家', '176', '圣多美和普林西比Sao');
INSERT INTO `zatbl` VALUES (177, 1, '国家', '177', '贝劳');
INSERT INTO `zatbl` VALUES (178, 1, '国家', '178', '密克罗尼西亚');
INSERT INTO `zatbl` VALUES (179, 1, '国家', '179', '马绍尔群岛');
INSERT INTO `zatbl` VALUES (180, 1, '国家', '180', '基里巴斯');
INSERT INTO `zatbl` VALUES (181, 1, '国家', '181', '瑙鲁');
INSERT INTO `zatbl` VALUES (182, 1, '国家', '182', '图瓦卢');
INSERT INTO `zatbl` VALUES (183, 1, '国家', '183', '叙利亚');
INSERT INTO `zatbl` VALUES (184, 1, '国家', '184', '埃及');
INSERT INTO `zatbl` VALUES (185, 1, '国家', '185', '巴基斯坦');SET FOREIGN_KEY_CHECKS = 1;
创建完成后的表结构:


创建完成后的表数据:


1 新建工程
选择创建新项目


搜索Visual Basic,选择Windows 窗体应用(.NET Framework),下一步

填写工程名、工程保存的位置,点击“新建”按钮,创建桌面程序

新建后的工程界面:

2 连接MySQL数据库
在最上方的菜单栏,选择“项目”→“添加新数据源”

选择“数据库”,单击下一步

选择“数据库集”,单击下一步

点击“新建连接”

选择“MySQL Database”,点击“继续”

输入连接信息:
Server name:127.0.0.1
User name:root
Password:123456
并勾选“Save my password”
这时点击“测试连接”

提示”测试连接成功“,说明填写的MySQL数据库连接信息没有问题。

这时,“Database name”下拉列表应该有了当前连接下的MySQL的所有数据库,并选择其中一个数据库。


这时已经有了数据库连接

我也不知道该选什么,选择单选按钮“是”,应该不会少东西。下一步

这里保存后,之后就可以使用这个连接了,下一步

3 配置DataSet
紧接着上一步,到了这个界面,勾选所有复选框,点击完成

弹出异常信息,不知道什么原因,盲目选择确定,😄

没想到关闭了一个还有一个异常信息,点击确定。

怀疑是不是勾选了“视图”、“存储过程”这些自己根本没创建的项目,不勾选试试。
勾选“表”,点击“完成”。

还是二连报错,头疼,😓


这次什么都不勾选,试试,点击“完成”

点击“确定”

这次DataSet创建成功,并生成文件,“katdbDataSet.xsd”,工程里位置如下:

4 用DataSet检索数据
打开如下视图、单击“katdbDataSet”

按照如下图示,选择预览数据。katdbDataSet→zatbl→预览数据

点击“预览”按钮,正常情况,结果®:下面,灰色区域应该有数据的,但是没有。
说明上面在创建“katdbDataSet”的时候,应该至少选择一个“表”或“视图”什么的。
无奈,百度吧,一通百度,也不知道什么是答案。

突然想到有可能是自己的Visual Studio 2019的组件啊插件啊什么的可能缺少,就打开Visual Studio Installer,选择“修改”按钮。

在弹出的界面里,一通勾选,安装,还更新了Visual Studio Community 2019的版本,还重新安装了下mysql-for-visualstudio-1.2.9.msi,回头再连接数据的时候,还是不好用,还提示我更新了一个MySQL的什么插件,然而还是不好用。
隔了些时间,又打开Visual Studio Installer,突然发现一个”数据存储和处理“,可能有关,勾选!!!管他呢。

又发现“单个组件”里有一个“数据源和服务引用”,这个应该就是答案了,感觉其他的都是多余的,然后选择又下角的“修改”按钮,我这里是安装完成后才截图的,所以变成了“关闭”按钮。

安装完后,由于之前的失败,在解决问题时的各种试验过程中,难免有多余的操作,我就删掉了DataSet,再来一遍之前的操作!!!








预览成功!!!,太棒了。

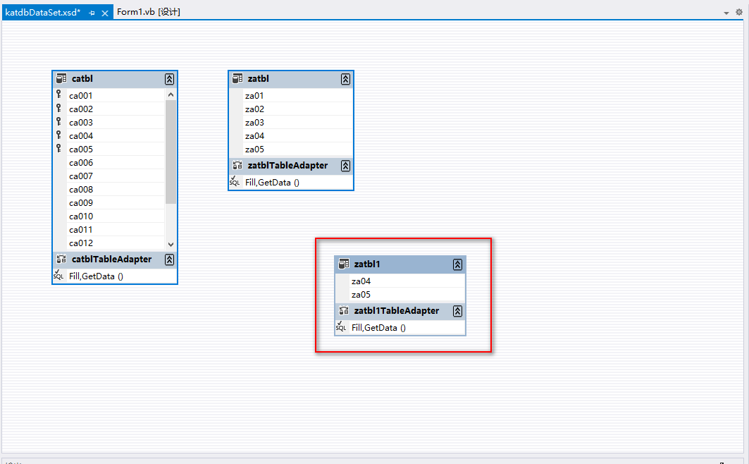
5 写SQL文检索数据
双击DataSet

弹出空白界面

空白处右击鼠标,选择添加→TableAdapter

下一步

使用SQL语句,下一步

再中间的空白界面,追加如下SQL文:
SELECT za04,za05 FROM zatbl where za02 = 1
下一步

查看默认的填充(Fill)和返回(GetData)的方法名,点击完成按钮,上一步也可以点击完成

这时DataSet已经被修改,记得随时保存,Ctrl+S。

下面红框中,就是新建的TableAdapter,对象名是:zatbl1TableAdapter。

在工具栏视图里,搜索grid,选择红框中的DataGridView,并拖拽到Form上。

单机DataGridView控件的右上角三角形,在弹出菜单里,选择“在父容器中停靠”

这样DataGridView就填充满了Form窗体。

再次点击三角形符号,选择数据源。

选择刚刚用SQL创建好的,zatbl1表。

Form窗体中显示了两列,这就是SQL检索出来的结果,此时运行工程就会有结果了。

再次选择三角形符号,选择“编辑列”

依次选择左面的两列,修改右侧的HeaderText属性值


此时要展示的数据的列名,不是默认的物理名了,而是我们修改后的汉字名。

运行

有结果了。是DB里的数据。

这篇关于VB.NET 实现数据库检索,Form DataGridView数据显示的文章就介绍到这儿,希望我们推荐的文章对编程师们有所帮助!