本文主要是介绍《研磨设计模式》chap25 访问者模式Visitor(3)联合组合模式+总结,希望对大家解决编程问题提供一定的参考价值,需要的开发者们随着小编来一起学习吧!
1. 联合组合模式

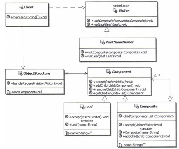
//抽象的组件对象,相当于访问者模式中的元素对象
public abstract class Component {//接受访问者的访问 public abstract void accept(Visitor visitor);//向组合对象中加入组件对象 public void addChild(Component child) {// 缺省的实现,抛出例外,因为叶子对象没有这个功能,或者子组件没有实现这个功能throw new UnsupportedOperationException("对象不支持这个功能"); }//从组合对象中移出某个组件对象 public void removeChild(Component child) {// 缺省的实现,抛出例外,因为叶子对象没有这个功能,或者子组件没有实现这个功能throw new UnsupportedOperationException("对象不支持这个功能"); }// 返回某个索引对应的组件对象 public Component getChildren(int index) {throw new UnsupportedOperationException("对象不支持这个功能");}
}public class Leaf extends Component{public void accept(Visitor visitor) {//回调访问者对象的相应方法visitor.visitLeaf(this);}private String name = ""; //叶子对象的名字 public Leaf(String name){this.name = name;}public String getName() {return name;}
}//循环子元素,让子元素也接受访问
public class Composite extends Component{public void accept(Visitor visitor) {//回调访问者对象的相应方法visitor.visitComposite(this);//循环子元素,让子元素也接受访问for(Component c : childComponents){//调用子对象接受访问,变相实现递归c.accept(visitor);}}//用来存储组合对象中包含的子组件对象 private List<Component> childComponents = new ArrayList<Component>(); private String name = "";//组合对象的名字 public Composite(String name){this.name = name;} public void addChild(Component child) {childComponents.add(child);}public String getName() {return name;}
}public interface Visitor {//访问组合对象,相当于给组合对象添加访问者的功能 public void visitComposite(Composite composite);//访问叶子对象,相当于给叶子对象添加访问者的功能 public void visitLeaf(Leaf leaf);
}public class PrintNameVisitor implements Visitor {public void visitComposite(Composite composite) {//访问到组合对象的数据System.out.println("节点:"+composite.getName());}public void visitLeaf(Leaf leaf) {//访问到叶子对象的数据 System.out.println("叶子:"+leaf.getName());}
}public class ObjectStructure {//表示对象结构,可以是一个组合结构 private Component root = null;public void handleRequest(Visitor visitor){//让组合对象结构中的根元素,接受访问//在组合对象结构中已经实现了元素的遍历if(root!=null){root.accept(visitor);}}// 传入组合对象结构 public void setRoot(Component ele){this.root = ele;}
}public static void main(String[] args) {//定义所有的组合对象Component root = new Composite("服装");Component c1 = new Composite("男装");Component c2 = new Composite("女装");//定义所有的叶子对象Component leaf1 = new Leaf("衬衣");Component leaf2 = new Leaf("夹克");Component leaf3 = new Leaf("裙子");Component leaf4 = new Leaf("套装");//按照树的结构来组合组合对象和叶子对象root.addChild(c1);root.addChild(c2);c1.addChild(leaf1);c1.addChild(leaf2);c2.addChild(leaf3);c2.addChild(leaf4);//创建ObjectStructureObjectStructure os = new ObjectStructure();os.setRoot(root);//调用ObjectStructure来处理请求功能Visitor psVisitor = new PrintNameVisitor();
// root.accept(psVisitor); os.handleRequest(psVisitor);//或者去掉ObjectStructure //调用根元素的方法来接受请求功能Visitor psVisitor = new PrintStructVisitor(); root.accept(psVisitor);
}
1.1.有的时候可以省略ObjectStructure ,client直接调用
1.2. 改造版
假设要输出下面的结果:定制“+”、“-”

public class PrintStructVisitor implements Visitor { private String preStr = "";//用来累计记录对象需要向后退的格public void visitComposite(Composite composite) {//先把自己输出去System.out.println(preStr+"+"+composite.getName());//如果还包含有子组件,那么就输出这些子组件对象if(composite.getChildComponents()!=null){//然后添加一个空格,表示向后缩进一个空格preStr+=" "; //输出当前对象的子对象了for(Component c : composite.getChildComponents()){//递归输出每个子对象c.accept(this);}//把循环子对象所多加入的一个退格给去掉preStr = preStr.substring(0,preStr.length()-1);}}public void visitLeaf(Leaf leaf) {//访问到叶子对象的数据 System.out.println(preStr+"-"+leaf.getName());}
}
2. 总结
2.1 访问者模式有以下缺点
对象结构变化很困难
不适用于对象结构中的类经常变化的情况,因为对象结构发生了改变,访问者的接口和访问者的实现都要发生相应的改变,代价太高。
破坏封装
访问者模式通常需要对象结构开放内部数据给访问者和ObjectStructrue,这破坏了对象的封装性。
2.2 访问者模式的本质:预留通路,回调实现。
仔细思考访问者模式,它的实现主要是通过预先定义好调用的通路,在被访问的对象上定义accept方法,在访问者的对象上定义visit方法;然后在调用真正发生的时候,通过两次分发技术,利用预先定义好的通路,回调到访问者具体的实现上。
明白了访问者模式的本质,就可以在定义一些通用功能,或者设计工具类的时候让访问者模式派上大用场。你可以把已经实现好的一些功能作为已有的对象结构,因为在今后可能会根据实际需要为它们增加新的功能,甚至希望开放接口来让其他开发人员扩展这些功能,所以你可以用访问者模式来设计,在这个对象结构上预留好通用的调用通路,在以后添加功能,或者是其他开发人员来扩展的时候,只需要提供新的访问者实现,就能够很好地加入到系统中来了。
2.3 建议在以下情况中选用访问者模式。
如果想对一个对象结构实施一些依赖于对象结构中具体类的操作,可以使用访问者模式。
如果想对一个对象结构中的各个元素进行很多不同的而且不相关的操作,为了避免这些操作使类变得杂乱,可以使用访问者模式。把这些操作分散到不同的访问者对象中去,每个访问者对象实现同一类功能。
如果对象结构很少变动,但是需要经常给对象结构中的元素对象定义新的操作,可以使用访问者模式。
这篇关于《研磨设计模式》chap25 访问者模式Visitor(3)联合组合模式+总结的文章就介绍到这儿,希望我们推荐的文章对编程师们有所帮助!