本文主要是介绍Python爬虫从入门到精通:(41)JS逆向_RSA加密,Steam加密逆向_Python涛哥,希望对大家解决编程问题提供一定的参考价值,需要的开发者们随着小编来一起学习吧!
- RSA加密:
- RSA加密算法是一种非对称加密算法。在公开密钥加密和电子商业中RSA被广泛使用。
- 非对称加密算法:
- 非对称加密算法需要两个密钥:
- 公开密钥(publickey:简称公钥)
- 私有密钥(privatekey:简称私钥)
- 公钥与私钥是一对,如果用公钥对数据进行加密,只有用对应的私钥才能解密。因为加密和解密使用的是两个不同的密钥,所以这种算法叫作非对称加密算法。
- 非对称加密算法需要两个密钥:
- 注意:
- 使用时都是使用公匙加密使用私匙解密。公匙可以公开,私匙自己保留。
- 算法强度复杂、安全性依赖于算法与密钥但是由于其算法复杂,而使得加密解密速度没有对称加密解密的速度快。
- 使用流程和场景介绍
- 通过公匙加密,使用私匙解密。私匙是通过公匙计算生成的。假设ABC三方之间相互要进行加密通信。大家相互之间使用公匙进行信息加密,信息读取时使用各自对应的私匙进行信息解密
- 用户输入的支付密码会通过RSA加密
- 公钥私钥生成方式:
- 公私匙可以在线生成
Steam登陆逆向

url = https://store.steampowered.com/login/?redir=&redir_ssl=1&snr=1_4_4__global-header
js源码解析
点击登陆,我们捕获到了两个网址
dologin/中我们看到password是加密的。目前我们还不知道这是什么加密算法。

那我们就搜索password =
(当password搜索内容太多时,可以加上 =或者: ,没空格和有空格的都搜索一遍)
这里看到了login.js...文件,我们点进去搜索password:

这里我们搜索到了23个。
根据上节课的分析规则,怀疑是的就打断点。
然后我们再次点击登陆,发现再391行执行了断点。
那就可以确定,密码是这一行生成的。
并且我们看到了一个关键字RSA.
可以确定加密方式就是RSA.

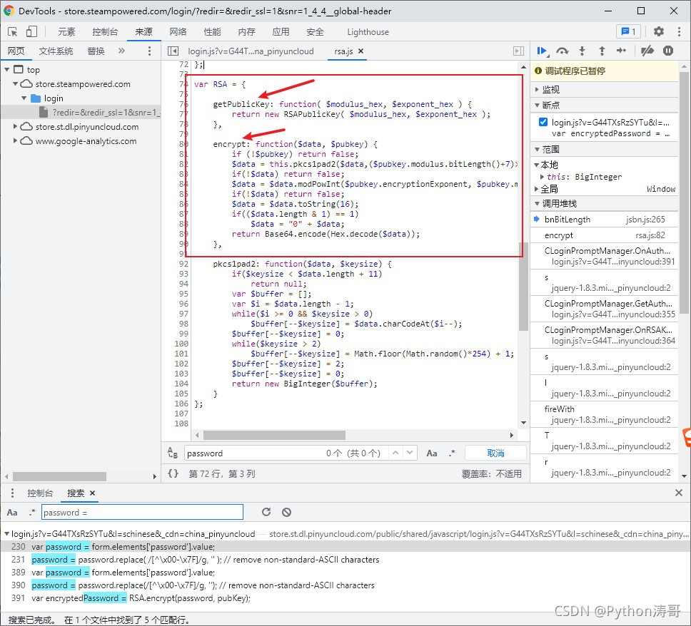
我们来看下这一段代码:
// 此处就是获取RSA密文的函数。那么我们只需要拿到pubkey
var encryptedPassword = RSA.encrypt(password, pubKey);// pubky在上面已经定义了
var pubKey = RSA.getPublicKey(results.publickey_mod, results.publickey_exp);
那我们就可以复制这些代码,进行调试
我们需要先封装成一个函数。

加载是成功的,但这仅仅是检查到语法没有错误而已。我们还需要找到RSA.getPublicKey、RSA.encrypt的函数调用。我们点其函数进去看下

在复制这段代码之前,我们看到这个文件名是rsa.js,里面全是有关RSA的代码。那么我们可以把这个文件的所有代码都复制进去!
复制好后,我们就加载下代码 ,成功。然后我们再试试刚才封装的函数getPwd("123456"),看能不能执行。

我们看到105行执行错误,参数没定义。
根据上节课所学,那我们就来改写并定义下.这一段:
function getPwd(password) {
var mod = '';
var exp = '';
var pubKey = RSA.getPublicKey(mod, exp);
var encryptedPassword = RSA.encrypt(password, pubKey);// 用作返回,方便看到结果
return encryptedPassword;
}
mod和exp刚才我们再抓包中已经看到了,那么我们可以先复制进去测试下:

测试后,我们发现第2行这个对象未定义:

既然这个BigIntege未定义,那我们就去找这个js文件呗!缺什么补什么呗~!

搜索后我们发现有很多BigIntege,那我们就全部复制这段代码!
复制后,格式化-加载代码~我们发现加载代码的时候就出现了语法错误'navigator' 未定义

navigator是JS内置的,那么我们直接定义navigator = this;就可以了.

定义好后,我们加载—成功!计算—成功!
我们之间就看到了值。
此时,JS代码分析完成!
Python逆向代码实现
创建steam.js文件
创建steam.js文件,把刚才分析出的js代码复制进去。
这里要注意下,刚才的mod和exp是我们复制的值,那么我们需要把它们改为参数,之后在python代码中传入即可。
function getPwd(password, mod, exp) {var pubKey = RSA.getPublicKey(mod, exp);var encryptedPassword = RSA.encrypt(password, pubKey);return encryptedPassword;
}
获取秘钥
获取秘钥我们之间对getrsakey/这个网址发起请求即可:
# 获取秘钥
import requests
import execjsurl = 'https://store.steampowered.com/login/getrsakey/'
data = {'donotcache': '1635253526204','username': '123@qq.com'
}
headers = {'User-Agent': 'Mozilla/5.0 (Windows NT 10.0; Win64; x64) AppleWebKit/537.36 (KHTML, like Gecko) Chrome/94.0.4606.81 Safari/537.36'
}
respone_json = requests.post(url=url, data=data, headers=headers).json()
mod = respone_json['publickey_mod']
exp = respone_json['publickey_exp']
进行密码逆向
# 进行密码逆向
node = execjs.get()
ctx = node.compile(open('./steam.js', encoding='utf-8').read())
funcName = 'getPwd("{0}","{1}","{2}")'.format('123456', mod, exp)
pwd = ctx.eval(funcName)
print(pwd)

运行后,我们就打印出了RSA密文!
能不能实现模拟登陆,这里我们不探讨。我们JS逆向的主要课程就是讲解逆向方法的。
关注Python涛哥!学习更多Python知识!

这篇关于Python爬虫从入门到精通:(41)JS逆向_RSA加密,Steam加密逆向_Python涛哥的文章就介绍到这儿,希望我们推荐的文章对编程师们有所帮助!