本文主要是介绍DBeaver ee和 ce 的使用、PostgreSQL的SQL可视化执行分析,性能分析,执行优化、SqlServer的SQL可视化执行分析,性能分析,执行优化、MySQL执行分析等;pgAdmin,希望对大家解决编程问题提供一定的参考价值,需要的开发者们随着小编来一起学习吧!
DBeaver ee和 DBeaver ce 的使用、PostgreSQL的SQL可视化执行分析,性能分析,执行优化、SqlServer的SQL可视化执行分析,性能分析,执行优化、MySQL执行分析等
- 一、DBeaver简介
- 1、支持的数据库
- 2、支持的操作系统
- 3、下载地址
- 二、DBeaver软件界面
- 1)选择目标数据库类型,建立数据库连接(基本支持各类数据库)
- 1、选择数据库类型
- 2、输入数据库连接信息
- 3、测试数据库链接
- 2)数据编辑
- 3)ER关系图设计1
- 4)ER关系图设计2
- 5)SQL 脚本编写
- 6)不需要汉化也自带多语言支持
- 三、SQL 执行分析可视化界面
- 四、SQL执行分析非图形
一、DBeaver简介
免费的多平台数据库工具开发人员,SQL程序员,数据库管理员和分析师。支持任何具有JDBC驱动程序的数据库(基本上是指-任何数据库)。EE版本还支持非JDBC数据源(MongoDB、Cassandra、Redis、DynamoDB等)。
具有元数据编辑器、SQL编辑器、富数据编辑器、ERD、数据导出/导入/迁移、SQL执行计划等功能。
1、支持的数据库
基于Eclipse平台。
使用插件体系结构并为以下数据库提供附加功能:MySQL/MariaDB、PostgreSQL、Greenplum、Oracle、DB2 LUW、Exasol、SQL Server、Sybase/SAP ASE、SQLite、Firebird、H2、HSQLDB、Derby、Teradata、Vertica、Netezza、Informix、Redis等。

2、支持的操作系统
Windows (2000/XP/2003/Vista/7/10)
Linux
Mac OS
Solaris
AIX
HPUX
3、下载地址
官方地址下载
下载地址:https://dbeaver.io/download/
WIN
官方最新win64-exe版本
官方最新win64-zip版本
从Microsoft Store直接安装
MAC
Mac OS X (直接安装)
Mac OS X (dmg)
Mac OS X (zip)
Linux
Linux Debian package 64 bit (installer)
Linux RPM package 64 bit (installer)
Linux 64 bit (zip)
curl方式下载exe安装包
# 7.2.0
curl "https://dbeaver.io/files/7.2.0/dbeaver-ce-7.2.0-x86_64-setup.exe" -H "User-Agent: Mozilla/5.0 (Windows NT 5.0; Win32; x86) AppleWebKit/537.36 (KHTML, like Gecko) Chrome/59.0.3497.100 Safari/537.36" -H "Accept: text/html,application/xhtml+xml,application/xml;q=0.9,*/*;q=0.8" -H "Accept-Language: zh-CN,zh;q=0.8,zh-TW;q=0.7,zh-HK;q=0.5,en-US;q=0.3,en;q=0.2" --compressed -H "Referer: https://dbeaver.io/download/?start&os=win&arch=x86_64" -H "DNT: 1" -H "Connection: keep-alive" -H "Upgrade-Insecure-Requests: 1"
# latest最新版
curl "https://dbeaver.io/files/dbeaver-ce-latest-x86_64-setup.exe" -H "User-Agent: Mozilla/5.0 (Windows NT 5.0; Win32; x86) AppleWebKit/537.36 (KHTML, like Gecko) Chrome/59.0.3497.100 Safari/537.36" -H "Accept: text/html,application/xhtml+xml,application/xml;q=0.9,*/*;q=0.8" -H "Accept-Language: zh-CN,zh;q=0.8,zh-TW;q=0.7,zh-HK;q=0.5,en-US;q=0.3,en;q=0.2" --compressed -H "Referer: https://dbeaver.io/download/?start&os=win&arch=x86_64" -H "DNT: 1" -H "Connection: keep-alive" -H "Upgrade-Insecure-Requests: 1"
非官方地址下载 (解压可直接使用)
dbeaver-ce-7.1.0-win32.win32.x86_64.zip dbeaver-ce-7.1.0下载地址-link
https://download.csdn.net/download/sunny_day_day/12589207
dbeaver-ce-6.2.3-win32.win32.x86_64.zip dbeaver-ce-6.2.3下载地址-link
https://download.csdn.net/download/sunny_day_day/12589179
postgresql JDBC 驱动下载地址
https://jdbc.postgresql.org/download.html
@@@@@ 个人感觉比navicat好用,使用社区版还不用搞破解,pgadmin虽然不用破解,但是基于浏览器也感觉不好用 @@@@@
二、DBeaver软件界面
1)选择目标数据库类型,建立数据库连接(基本支持各类数据库)
1、选择数据库类型






2、输入数据库连接信息

3、测试数据库链接

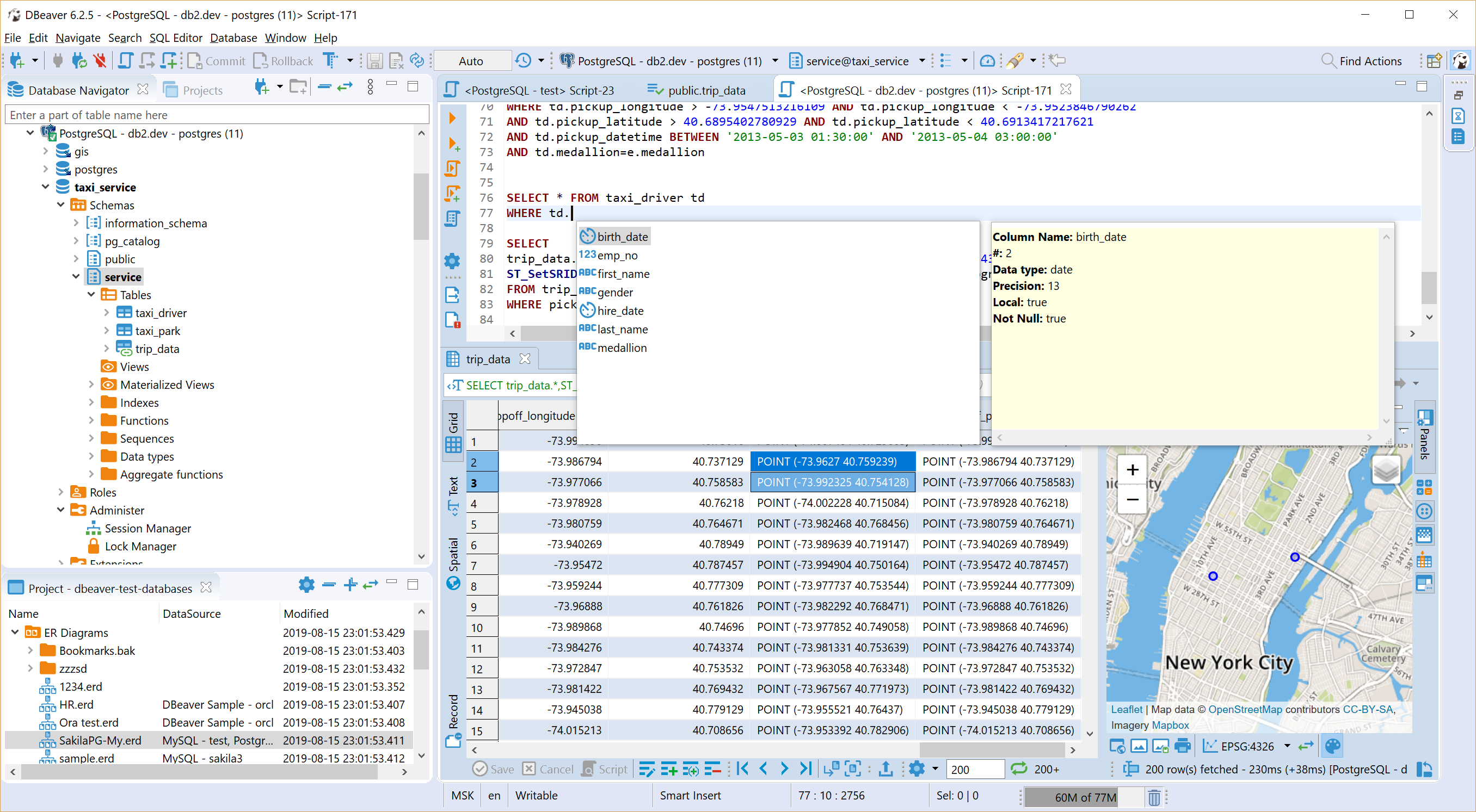
2)数据编辑

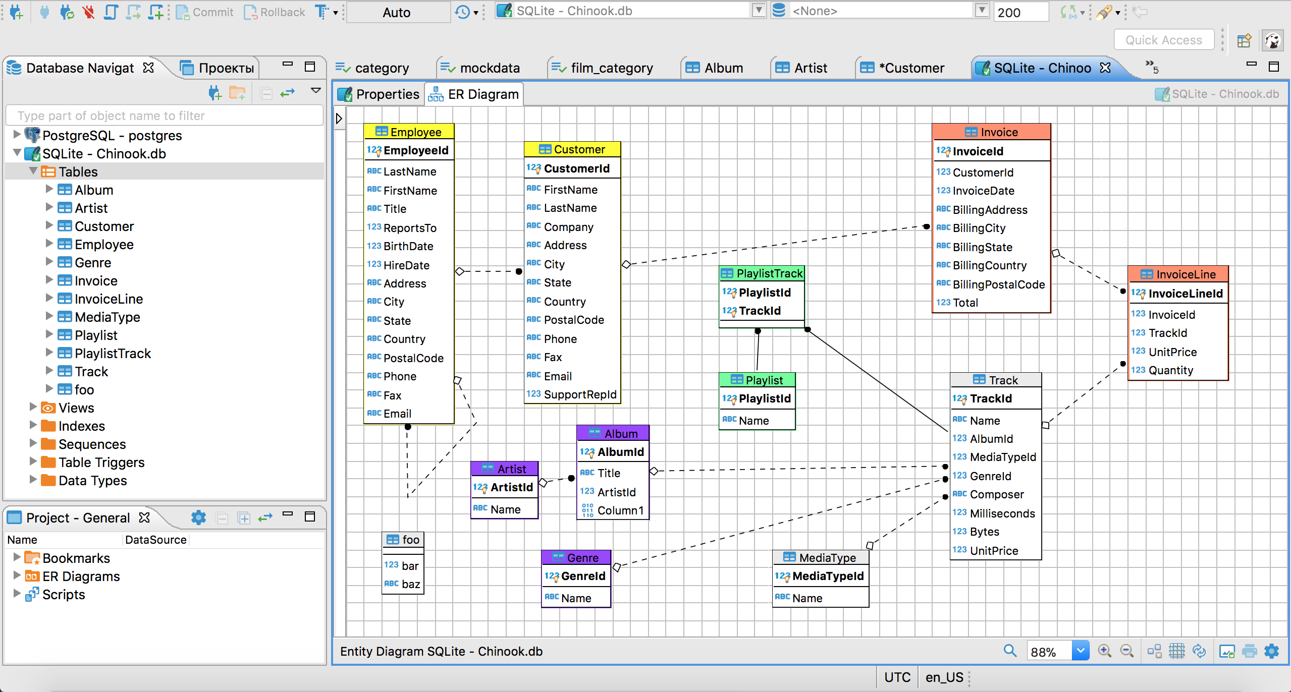
3)ER关系图设计1

4)ER关系图设计2

5)SQL 脚本编写


6)不需要汉化也自带多语言支持

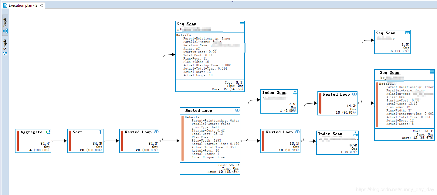
三、SQL 执行分析可视化界面

四、SQL执行分析非图形

其他
CREATE INDEX “IX_xwfileindex_000” ON “public”.“xwfileindex” (“xwfileid”);
CREATE INDEX “IX_xwfileindex_001” ON “public”.“xwfileindex_01” (“xwfileid”);
CREATE INDEX “IX_xwfileindex_002” ON “public”.“xwfileindex_02” (“xwfileid”);
CREATE INDEX “IX_xwfileindex_003” ON “public”.“xwfileindex_03” (“xwfileid”);
CREATE INDEX “IX_xwfileindex_004” ON “public”.“xwfileindex_04” (“xwfileid”);
CREATE INDEX “IX_xwfileindex_005” ON “public”.“xwfileindex_05” (“xwfileid”);
CREATE INDEX “IX_xwfileindex_006” ON “public”.“xwfileindex_06” (“xwfileid”);
CREATE INDEX “IX_xwfileindex_007” ON “public”.“xwfileindex_07” (“xwfileid”);
CREATE INDEX “IX_xwfileindex_008” ON “public”.“xwfileindex_08” (“xwfileid”);
CREATE INDEX “IX_xwfileindex_009” ON “public”.“xwfileindex_09” (“xwfileid”);
CREATE INDEX “IX_xwfileindex_010” ON “public”.“xwfileindex_10” (“xwfileid”);
CREATE INDEX “IX_xwfileindex_011” ON “public”.“xwfileindex_11” (“xwfileid”);
CREATE INDEX “IX_xwfileindex_012” ON “public”.“xwfileindex_12” (“xwfileid”);
这篇关于DBeaver ee和 ce 的使用、PostgreSQL的SQL可视化执行分析,性能分析,执行优化、SqlServer的SQL可视化执行分析,性能分析,执行优化、MySQL执行分析等;pgAdmin的文章就介绍到这儿,希望我们推荐的文章对编程师们有所帮助!