本文主要是介绍认真学习设计模式之访问者模式(Visitor Pattern),希望对大家解决编程问题提供一定的参考价值,需要的开发者们随着小编来一起学习吧!
【1】概述
① 定义
访问者模式(Visitor Pattern),封装一些作用于某种数据结构的各元素的操作,它可以在不改变数据结构的前提下定义作用于这些元素的新的操作。
访问者模式的基本工作原理是:在被访问的类里面加一个对外提供接待访问者的接口。主要将数据结构与数据操作分离,解决数据结构和操作耦合性问题。
访问者模式主要应用场景是:需要对一个对象结构中的对象进行很多不同操作(这些操作彼此没有关联),同时需要避免让这些操作"污染"这些对象的类,可以选用访问者模式解决。
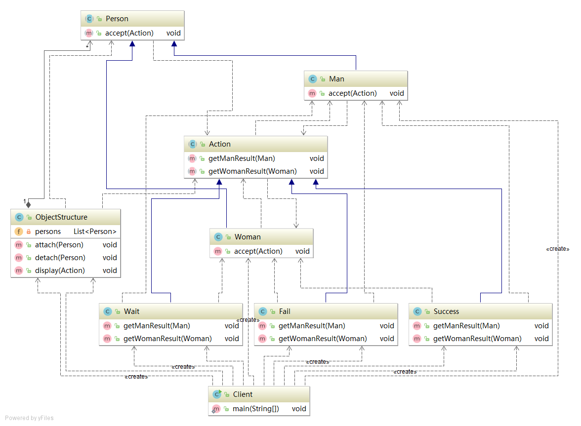
② UML类图

对原理类图的说明-即(访问者模式的角色及职责)
- Visitor 是抽象访问者,为该对象结构中的ConcreteElement 的每一个类声明一个visit 操作
- ConcreteVisitor :是一个具体的访问值实现每个有Visitor 声明的操作,是每个操作实现的部分.
- ObjectStructure 能枚举它的元素, 可以提供一个高层的接口,用来允许访问者访问元素
- Element 定义一个accept 方法,接收一个访问者对象
- ConcreteElement 为具体元素,实现了accept 方法
【2】案例分析
将观众分为男人和女人,对歌手进行测评,当看完某个歌手表演后,得到他们对该歌手不同的评价(评价有不同的种类,比如成功、失败等)。
① 传统方式
如定义Person与Man、Woman,然后分别实现成功、失败、待定等方法。
传统方式的问题是如果系统比较小,还是ok 的,但是考虑系统增加越来越多新的功能时,对代码改动较大,违反了ocp (开闭原则)原则, 不利于维护。另外其扩展性不好,比如增加了新的人员类型,或者管理方法,都不好做。
这里引出我们会使用新的设计模式– 访问者模式。
② 访问者模式
① 定义Element与实现
//Element
public abstract class Person {//提供一个方法,让访问者可以访问public abstract void accept(Action action);
}// ConcreteElement
public class Man extends Person {//提供一个方法,让访问者可以访问@Overridepublic void accept(Action action) {action.getManResult(this);}
}// ConcreteElement
public class Woman extends Person{//提供一个方法,让访问者可以访问@Overridepublic void accept(Action action) {action.getWomanResult(this);}
}
这里我们使用到了双分派, 即首先在客户端程序中,将具体状态(Action的子类)作为参数传递Woman中(第一次分派).然后Woman 类调用作为参数的 “具体方法” 中方法getWomanResult, 同时将自己(this)作为参数传入,完成第二次的分派。
② 定义访问者Action
// Visitor
public abstract class Action {//得到男性 的测评public abstract void getManResult(Man man); //得到女的 测评public abstract void getWomanResult(Woman woman);
}
// 具体的行为实现
public class Fail extends Action {@Overridepublic void getManResult(Man man) {System.out.println(" 男人给的评价该歌手失败 !");}@Overridepublic void getWomanResult(Woman woman) {System.out.println(" 女人给的评价该歌手失败 !");}
}
// 具体的行为实现
public class Success extends Action {@Overridepublic void getManResult(Man man) {System.out.println(" 男人给的评价该歌手很成功 !");}@Overridepublic void getWomanResult(Woman woman) {System.out.println(" 女人给的评价该歌手很成功 !");}
}
// 具体的行为实现
public class Wait extends Action {@Overridepublic void getManResult(Man man) {System.out.println(" 男人给的评价是该歌手待定 ..");}@Overridepublic void getWomanResult(Woman woman) {System.out.println(" 女人给的评价是该歌手待定 ..");}
}
③ 定义ObjectStructure
//数据结构,管理很多人(Man , Woman)
public class ObjectStructure {//维护了一个集合private List<Person> persons = new LinkedList<>();//增加到listpublic void attach(Person p) {persons.add(p);}//移除public void detach(Person p) {persons.remove(p);}//显示测评情况public void display(Action action) {for(Person p: persons) {p.accept(action);}}
}
④ 客户端测试
public class Client {public static void main(String[] args) {//创建ObjectStructureObjectStructure objectStructure = new ObjectStructure();objectStructure.attach(new Man());objectStructure.attach(new Woman());//成功Success success = new Success();objectStructure.display(success);System.out.println("===============");//失败Fail fail = new Fail();objectStructure.display(fail);System.out.println("=======给的是待定的测评========");//待定Wait wait = new Wait();objectStructure.display(wait);}}
打印结果:
男人给的评价该歌手很成功 !女人给的评价该歌手很成功 !
===============男人给的评价该歌手失败 !女人给的评价该歌手失败 !
=======给的是待定的测评========男人给的评价是该歌手待定 ..女人给的评价是该歌手待定 ..
如果多增加一种行为,那么只需定义对应类继承Action并实现抽象方法即可。
⑤ UML类图

③ 总结
优点
- 访问者模式
符合单一职责原则(Single Responsibility Principle)、让程序具有优秀的扩展性、灵活性非常高 - 访问者模式可以对功能进行统一,可以做报表、UI、拦截器与过滤器,适用于数据结构相对稳定的系统
缺点
- 具体元素对访问者公布细节,也就是说访问者关注了其他类的内部细节,这是迪米特法则所不建议的, 这样造成了具体元素变更比较困难。
- 违背了依赖倒转原则。访问者依赖的是具体元素,而不是抽象元素。如这里访问者Fail需要具体的Man或者Woman,而不是抽象的Person。
因此,如果一个系统有比较稳定的数据结构,又有经常变化的功能需求(也就是说man woman固定,行为/操作变化),那么访问者模式就是比较合适的。
迪米特法则又叫最少知道原则,一个对象应当对其他对象有尽可能少的了解。迪米特法则简单的说就是如何做到”低耦合”,门面模式和调停者模式就是对迪米特法则的践行。
一个类对自己依赖的类知道的越少越好。也就是说无论被依赖的类多么复杂,都应该将逻辑封装在方法的内部,通过public方法提供给外部。这样当被依赖的类变化时,才能最小的影响该类。
这篇关于认真学习设计模式之访问者模式(Visitor Pattern)的文章就介绍到这儿,希望我们推荐的文章对编程师们有所帮助!