本文主要是介绍如何解决Git合并merge时的冲突(conflict),希望对大家解决编程问题提供一定的参考价值,需要的开发者们随着小编来一起学习吧!
1. Git Extensions 图形界面如何切换分支

2. Git merge时的冲突如何解决
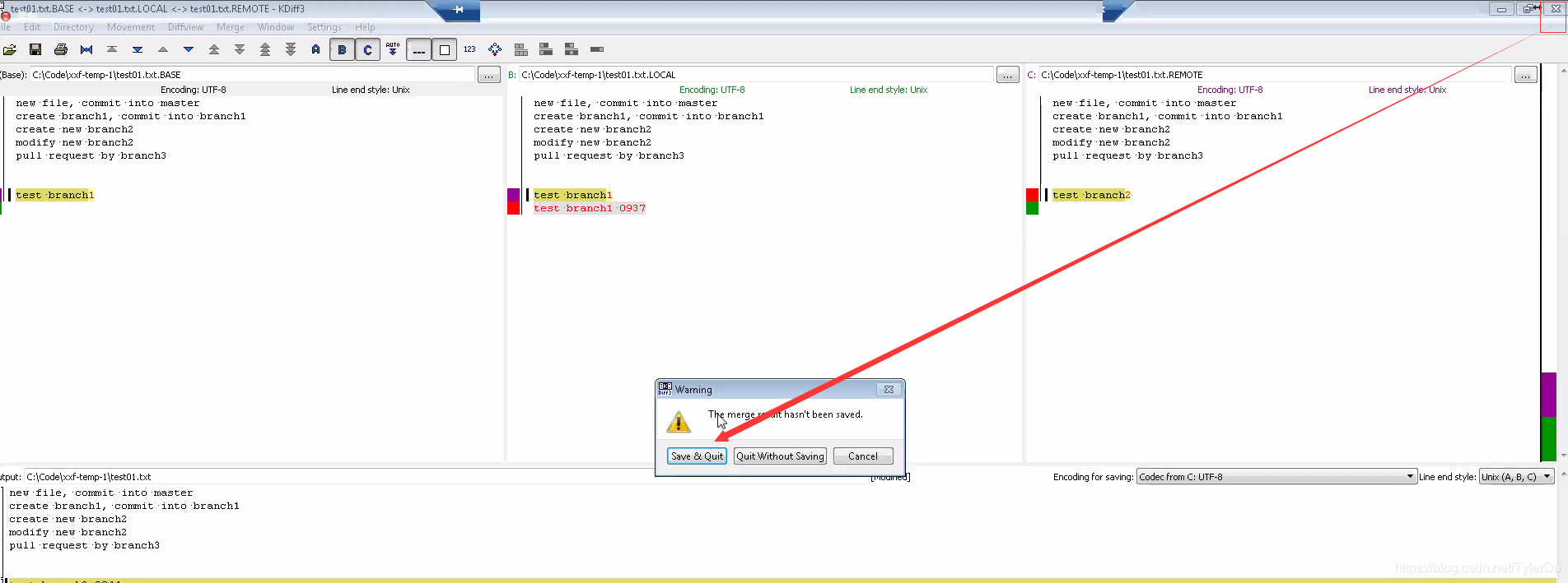
通过图形化git工具可以手动查看冲突并选择你认为正确的合并后的最终结果,具体步骤如下:






点击保存后冲突就被解决了。
3. 注意,上面的示例是当合并时只有文件内容变化,文件数目没有变化
如果文件数也变了,比如本地比remote远端多了一个文件那就会出现类似下图的现象,你需要选择是删除掉这个多出来的文件还是保留它

这篇关于如何解决Git合并merge时的冲突(conflict)的文章就介绍到这儿,希望我们推荐的文章对编程师们有所帮助!