本文主要是介绍01_Eclipse Memory analyzer的使用,hprof分析,希望对大家解决编程问题提供一定的参考价值,需要的开发者们随着小编来一起学习吧!
1、 新建工程

编写Demo,内容如下:
package jvm;public class Demo {}
DemoTest的内容如下:
package jvm;import java.util.ArrayList;
import java.util.List;public class DemoTest {public static void main(String[] args) {List<Demo> demoList = new ArrayList<>();while(true) {demoList.add(new Demo());}}}
配置类的运行参数:

-Xms10M -Xmx10M -XX:+HeapDumpOnOutOfMemoryError -XX:HeapDumpPath=E:\workspace\jvm\gc.hprof -XX:+PrintGCDetails -Xloggc:E:\workspace\jvm\gc.log
运行时的结果如下:
java.lang.OutOfMemoryError: Java heap space
Dumping heap to E:\workspace\jvm\gc.hprof ...
Heap dump file created [13112912 bytes in 0.047 secs]
Exception in thread "main" java.lang.OutOfMemoryError: Java heap spaceat java.util.Arrays.copyOf(Unknown Source)at java.util.Arrays.copyOf(Unknown Source)at java.util.ArrayList.grow(Unknown Source)at java.util.ArrayList.ensureExplicitCapacity(Unknown Source)at java.util.ArrayList.ensureCapacityInternal(Unknown Source)at java.util.ArrayList.add(Unknown Source)at jvm.DemoTest.main(DemoTest.java:11)
2、下载Eclipse Memory analyzer
下载地址:http://www.eclipse.org/mat/downloads.php


下载之后解压MemoryAnalyzer-1.11.0.20201202-win32.win32.x86_64.zip,解压后的内容如下:

双击"MemoryAnalyzer.exe":






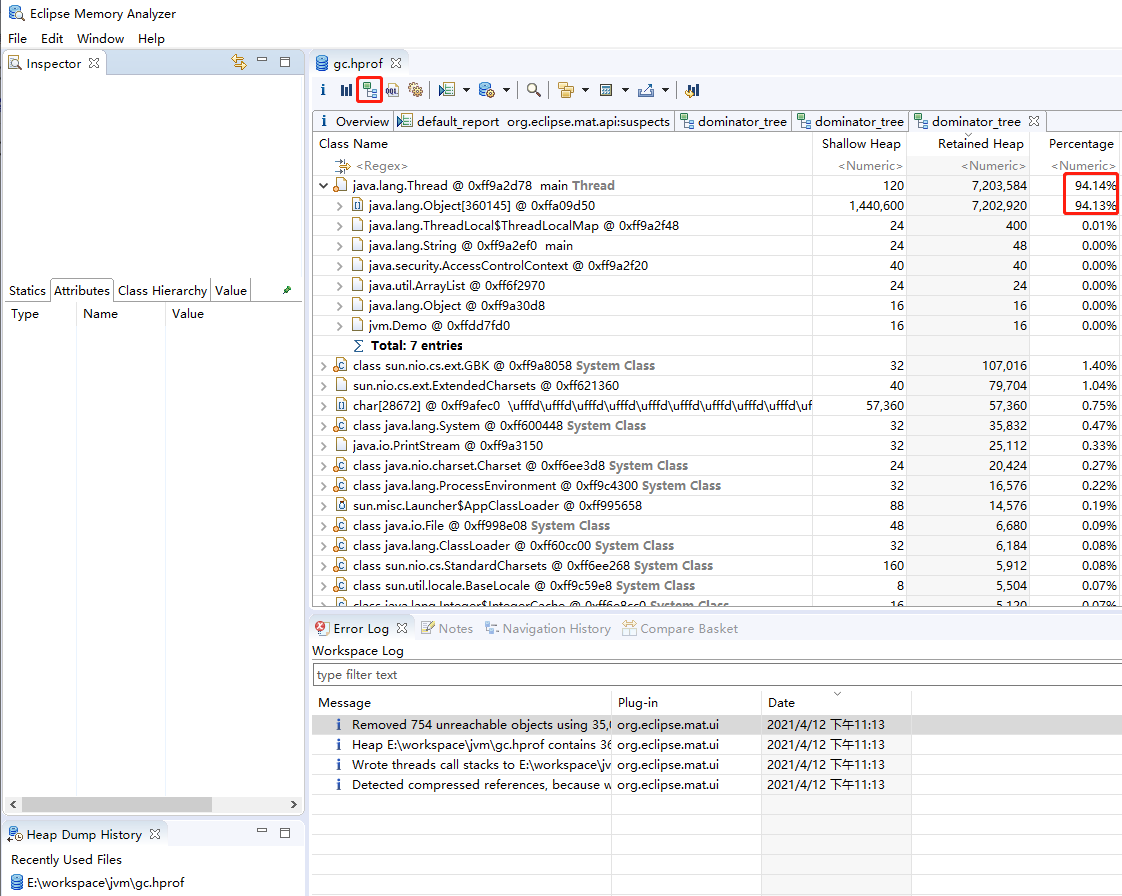
点击"Open Dominator Tree for entiire heap",结果如下:

Shallow Heap:表示对象本身占用的内容大小。
Retained Heap: 表示当前直接或间接引用的内容的大小的总和。
Percentage: 表示所占用的内存比例。

3、什么是Heap Dump文件
Heap Dump是一个Java进程在某个时间点上的内存快照。Heap Dump是有着多种格式的。不过总体上Heap Dump在触发快照的时候都保存了Java对象和类的信息。通常在写Heap Dump文件前会触发一次FullGC,所以Heap Dump文件中保存的是FullGC后留下的对象信息。
Memory Analyzer可以用来处理hprof二进制Heap Dump文件,IBM系统dump文件(经过处理后)、以及来自各个平台上的 IBM portable Heap Dumps (PHD)文件。
一般在Heap Dump文件中可以获取到(这仍然取决于Heap Dump文件的类型),如下信息:
- 对象信息:类、成员变量、直接量以及引用值;
- 类信息: 类加载器、 名称、 超类、 静态成员;
- Garbage Collections Roots: JVM 可达的对象;
- 线程栈以及本地变量: 获取快照时的线程栈信息, 以及局部变量的详细信息。
Heap Dump 文件中并不包含内存分配信息, 所以通常无法通过 Heap Dump 文件解决是谁以及在哪里创建了哪些对象这样的问题。
MAT根据这个文件可以分析出内存泄露和高内存消耗地点。
4、获取Heap Dump文件的方式
官方文档上面有写获取堆转储文件的获取方式。
- 通过OutOfMemoryError获取Heap Dump只能在OOM的时候才能获取到,且这个方案适用于如下版本的虚拟机:
Sun JVM (1.4.2_12 or higher and 1.5.0_07 or higher), HP-UX JVM (1.4.2_11 or higher) and SAP JVM (since 1.5.0)。
- 主动触发一次Heap Dump
也可以为虚拟机设置下面的参数,这样就可以在需要的时候按下CTRL+BREAK组合键随机获取一份Heap Dump文件
-XX:+HeapDumpOnCtrlBreak
这个是oracle版本的虚拟机使用的设置
- 使用hprof agent
用 agent 可以在程序执行结束时或者收到 SIGQUIT 信号时生成 dump 文件。 使用 agent 也是要配置虚拟机参数的:
-agentlib:hprof=heap=dump,format=b
5、Jconsole获取
编写程序:
package jvm;import java.util.ArrayList;
import java.util.List;public class DemoTest {public static void main(String[] args) throws InterruptedException {List<Demo> demoList = new ArrayList<>();while(true) {Thread.sleep(200);demoList.add(new Demo());}}}
配置内存:
-Xms1024M -Xmx1024M -XX:+HeapDumpOnOutOfMemoryError -XX:HeapDumpPath=E:\workspace\jvm\gc.hprof -XX:+PrintGCDetails -Xloggc:E:\workspace\jvm\gc.log
然后输入jps,如下:
PS D:\installed\rocketmq-all-4.7.1-bin-release> jps
13440
15312 DemoTest
8656 Launcher
11096 Jps
11880
13576 Launcher
16328 Launcher
7308 Launcher
PS D:\installed\rocketmq-all-4.7.1-bin-release> jconsole 15312
PS D:\installed\rocketmq-all-4.7.1-bin-release>
弹出:

打开MEean,可以到类似如下界面:

其中:p1里面的true意为只获取live的对象。
找到hotspotdiagnostic树下的dumpHeap,我们输入p0 位7568.bin,点击按钮(dumpHeap),可以在当前domain目录下看到一个文件:

这个文件就是我们的dumpHeap文件。
如果用MemoryAnalyzer.exe导入,可以看到:

6、MAT使用
MAT可以分析多种heap dump文件,包括:
- Sun JDK的heapdump
- HP JDK生成的bin格式heap dump
- IBM生成的heap dump
打开以.hprof结尾的文件。
3.1 Overview
我们打开下好的MAT软件,File->Open Heap Dump进入发现直接进入了Overview页面。

在Details中可以看到heapDump的size,以及类、对象和类加载器的数量。
窗口中最醒目的饼图直观地显示了 dump 中最大的几个对象。鼠标光标划过饼图中代表某个对象的区块时可以在左侧 Inspector 窗口中看到对象的细节,在区块上点击鼠标左键可以通过菜单项钻取到关于其对应的对象更多的细节。
我们可以看到占用很大一部分内存的有几个深色的饼区,这些就可以当做我们稍后着重看的地方。

参考文章:
https://blog.csdn.net/cc907566076/article/details/79108782
这篇关于01_Eclipse Memory analyzer的使用,hprof分析的文章就介绍到这儿,希望我们推荐的文章对编程师们有所帮助!