本文主要是介绍SolrCloud分布式企业搜索引擎架构原理解析,希望对大家解决编程问题提供一定的参考价值,需要的开发者们随着小编来一起学习吧!
前言
在企业系统架构中,使用到了分布式文档搜索引擎Solr,这儿作一个简单的知识整理。
SolrCloud分布式企业搜索引擎架构原理解析
1、关于SolrCloud
Lucene 是一个Java语言编写的利用倒排原理实现的文本检索类库;而Solr则是以Lucene为核心来实现的企业级文本检索应用服务。Solr 部署方式有单机方式、多机Master-Slaver方式、Cloud方式。
SolrCloud 则是 Solr4.x 版本以后加入的基于 Solr 和 Zookeeper 的分布式搜索解决方案。SolrCloud 是 Solr 基于 Zookeeper 作为集群的配置信息中心的一种部署方式。Solr 可以以多种方式部署,例如:单机方式,多机Master-Slaver方式。
关于Zookeeper的原理及其优点,请参考【 Eureka 与 zookeeper 的区别、原理及各自优缺点 】
2、SolrCloud 特点
1)、集中式的配置
所有配置信息使用 Zookeeper 进行集中管理。启动时可以指定把 Solr 的相关配置文件上传 Zookeeper,跨主机共享。这些 Zookeeper 中的配置不会再拿到本地缓存,Solr 直接读取 Zk 中的配置信息。配置文件的变动,所有机器都可以感知到。另外,Solr 的一些任务也是通过 Zk 作为媒介发布的。目的是为了容错。接收到任务,但在执行任务时崩溃的机器,在重启后,或者集群选出候选者时,可以再次执行这个未完成的任务。
2)、自动容错(高可用)
SolrCloud 对索引进行分片,并对每个分片创建多个 Replication。每个 Replication 都可以对外提供服务。一个 Replication 挂掉不会影响整体的索引服务。更强大的是,它还能自动的在其它机器上帮你把失败机器上的索引 Replication 重建并投入使用。
3)、实时性
近实时搜索立即推送式的 replication(也支持慢推送,可配置)。可以在秒内检索到新加入索引。
4)、负载均很LB
查询时自动负载均衡SolrCloud索引的多个Replication可以分布在多台机器上,均衡查询压力。如果查询压力大,可以通过扩展机器,增加Replication来减缓。
5)、自动分发
自动分发的索引和索引分片发送文档到任何节点,它都会转发到正确节点。
6)、日志跟踪
事务日志事务日志确保更新无丢失,即使文档没有索引到磁盘。
7)、RESTful API
强大的RESTful API通常你能想到的管理功能,都可以通过此API方式调用。这样写一些维护和管理脚本就方便多了。
8)、可视化操作
优秀的管理界面主要信息一目了然;可以清晰的以图形化方式看到SolrCloud的部署分布;当然还有不可或缺的Debug功能。
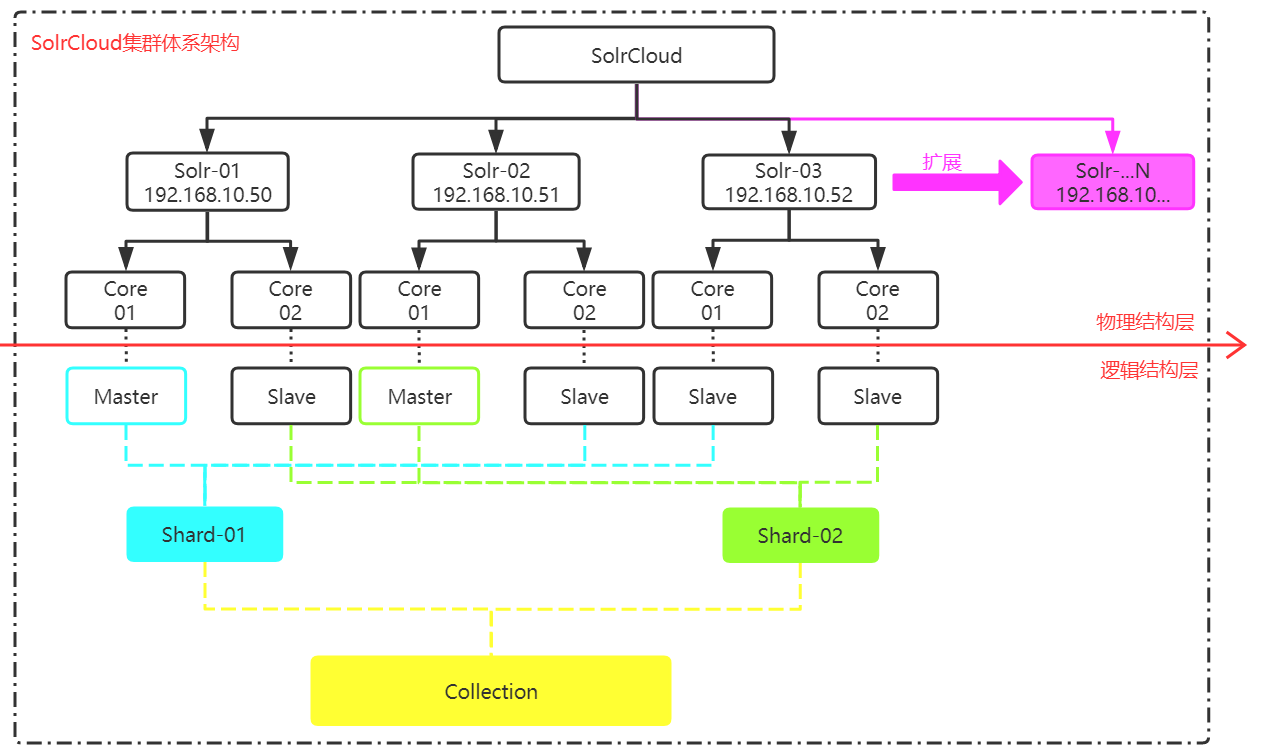
2、Solr集群体系架构

物理结构层组成:
1)、Solr
三个 Solr 实例,每个实例包括两个Core,组成一个SolrCloud(随着业务流量的提升,灵活扩展Solr实列)。
2)、Core
每个 Core 是 Solr 实例中一个独立的运行单位,提供文档索引和搜索服务。
3)、Zookeeper
Zookeeper 在整个SolrCloud 集群中扮演了分布式锁的角色,对SolrCloud是必须的。由Zookeeper来确定 Leader 选举。Solr 可以以内嵌的 Zookeeper 运行,但是建议用独立的,并且最好有3个以上的主机。
逻辑结构层组成:
1)、Collection
Collection 在 SolrCloud 集群中是一个逻辑意义上的完整的索引结构。它常常被划分为一个或多个Shard(逻辑分片),它们使用相同的Config。如果Shard数超过一个,它就是分布式索引,SolrCloud让你通过Collection名称引用它,而不需要关心分布式检索时需要使用的和Shard相关参数。
比如:针对商品信息搜索服务可以创建一个Collection:
Collection = Shard-01 + Shard-02 + ... + Shard-N
2)、Shard
Collection 的逻辑分片。每个 Shard 被拆分成一个或者多个 replication,通过指定的某种选举机制来确定哪个是Leader。一个 Shard 需要由一个 Core 或多个 Core 组成。而 Collection 则一般由多个 Core 组成。
3)、Master/Slave
Master:是 Master-Slave 结构中的主结点;
Slave:是Master-slave结构中的从结点;
在同一个 Shard 下 Master 和 Slave 存储的数据是一致的,其目的为实现服务的高可用(何为高可用,就是在一个 Shard下,当 Master 节点挂掉后,某个 Slave 通过指定的选举机制,顶上来成为 Master,使服务正常运行,而不会出现服务访问中断的现象)。
参考文档(老版本):【Solr4.10参考指南】<-这个版本已经在官方找不到了
参考文档(新版本):【Solr8.1参考指南】
好了,关于 SolrCloud分布式企业搜索引擎架构原理解析 就写到这儿了,如果还有什么疑问或遇到什么问题欢迎扫码提问,也可以给我留言哦,我会一一详细的解答的。
歇后语:“ 共同学习,共同进步 ”,也希望大家多多关注CSND的IT社区。
| 作 者: | 华 仔 |
| 联系作者: | who.seek.me@java98k.vip |
| 来 源: | CSDN (Chinese Software Developer Network) |
| 原 文: | https://blog.csdn.net/Hello_World_QWP/article/details/98726379 |
| 版权声明: | 本文为博主原创文章,请在转载时务必注明博文出处! |
这篇关于SolrCloud分布式企业搜索引擎架构原理解析的文章就介绍到这儿,希望我们推荐的文章对编程师们有所帮助!