本文主要是介绍网络与IO知识扫盲(二):内核中PageCache、mmap作用、Java文件系统IO、NIO、内存中缓冲区作用,希望对大家解决编程问题提供一定的参考价值,需要的开发者们随着小编来一起学习吧!
面试题:
epoll 是怎么知道数据到达的?
前置知识


线性地址和物理地址的映射
程序在物理上是不连续的
程序在运行的时候有虚拟地址,是线性地址空间
映射依赖于CPU的MMU单元,以页(4KB)为单位
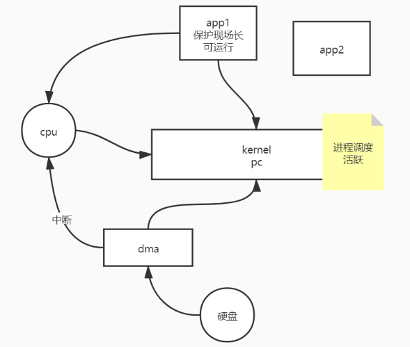
程序运行的时候,可以预分配一些空间,但不会做全量分配。如果程序跑着跑着,想要访问一个地址的时候发现没有,此时会产生缺页异常,一个软中断,CPU去把缺的页补上之后,从内核态回到用户态,才能继续运行。
程序跑起来的步骤:
- 程序是硬盘上的一个文件,二进制的,包括代码段,假设整个程序运行起来需要用到
10*4kB空间 - 程序运行时,可能是先加载
1*4kB进来,后面用到的时候再加载其他的4kB(并不是一口气全部加载进来了) - 两个进程同时访问同 1 个文件时,共享的是这 1 个文件的唯一的
pagecache,只不过是两个进程里面的fd各自维护了自己的不同的访问位置偏移量。这样是比较省内存的。在fork子进程的时候,只需要开辟一个线性的地址空间,然后将PCB创建出来,实际上fd中指向的还是同一个文件。

比如,bash 是一个程序

pagecache使用多大内存?是否淘汰?(一致性问题)是否延时/丢数据?
搞一些事情

查看默认的配置项

修改如下
vm.dirty_background_ratio = 90
(后台异步执行)当文件系统缓存脏页数量达到系统内存百分之多少时(如90%)就会触发pdflush/flush/kdmflush等后台回写进程运行,将一定缓存的脏页异步地刷入外存,由内核完成从内存到磁盘的写过程,才会真正写入硬盘vm.dirty_ratio = 90
(前台执行)当文件系统缓存脏页数量达到系统内存百分之多少时(如90%),系统不得不开始处理缓存脏页(因为此时脏页数量已经比较多,为了避免数据丢失需要将一定脏页刷入外存);在此过程中很多应用进程可能会因为系统转而处理文件IO而阻塞上面这两个达到阈值之后,都会使用LRU策略进行淘汰vm.dirty_expire_centisecs = 30000 过期时间,单位:10ms
vm.dirty_writeback_centisecs = 5000 脏页写回的时间频率,单位:10ms
修改完之后用sysctl -p让它生效
写一个mysh小脚本,待会儿使用的时候给 $1 传参数

OSFileIO.java
import java.io.BufferedOutputStream;
import java.io.File;
import java.io.FileOutputStream;
import java.io.RandomAccessFile;
import java.nio.ByteBuffer;
import java.nio.MappedByteBuffer;
import java.nio.channels.FileChannel;public class OSFileIO {static byte[] data = "123456789\n".getBytes();static String path = "/root/testfileio/out.txt";public static void main(String[] args) throws Exception {switch ( args[0]) {case "0" :testBasicFileIO();break;case "1":testBufferedFileIO();break;case "2" :testRandomAccessFileWrite();case "3":
// whatByteBuffer();default:}}//最基本的file写public static void testBasicFileIO() throws Exception {File file = new File(path);FileOutputStream out = new FileOutputStream(file);while(true){Thread.sleep(10);out.write(data);}}//测试buffer文件IO// jvm 8kB syscall write(8KBbyte[])public static void testBufferedFileIO() throws Exception {File file = new File(path);BufferedOutputStream out = new BufferedOutputStream(new FileOutputStream(file));while(true){Thread.sleep(10);out.write(data);}}
// ...
}
第一次测试
执行刚才的shell脚本mysh,传入参数0

只要内存够,cache就一直给你放到缓存
注:下面这个pcstat命令需要一个二进制文件pcstat,把它下载下来放进环境变量自带的 /bin 目录下就可以了

此时强制关机拔电源

重启之后,刚才在缓存中的数据丢失了,因为并没有来得及刷写到磁盘中。

1、BufferedIO 和普通的IO谁快?BufferedIO
2、BufferedIO 为什么快?BufferedIO 在 JVM 的进程中默认暂存一个 8kB 的数组,8kB满了之后,调用内核中的 syscall write,把这个数组写进去。BufferedIO 与普通的IO在内核中切换的次数不一样。
第二次测试
执行刚才的shell脚本mysh,这次传入的参数是1
看文件增长的速度可以发现,BufferedIO 明显比第一次测试使用的普通 IO 文件增长的速度快,这也是为什么我们在使用 Java 进行文件IO的时候,一定要用 BufferedIO。

超过90%内存的阈值后,一部分数据已经被持久化了

将原有的 out.txt 改名为 ooxx.txt(修改文件名只是修改了元数据,不会影响缓冲区中的内容)
再重新跑起 mysh 脚本,我们发现,根据LRU策略,新创建的 out.txt 将原有 ooxx.txt 在缓冲区的数据淘汰掉了

第三次测试
我们的内存总共有3个多G
在 out.txt 大于 900M 的时候关电源

再开机之后,out.txt 都丢了

这么看来,如果你把redis或mysql的持久化规则设置为跟随操作系统的话,当你突然断电的时候,你会丢失很多数据。
我们的一些结论
什么是脏数据?
可以理解为缓存中的数据与磁盘中的数据不一致的时候,这个数据就是脏的
- 一个页刚被create的时候,是脏的
- 这个页被写到磁盘中后,就不是脏数据了
- 又修改了这个页中的内容,又回到了脏的状态

硬件、内核、进程都有缓存,这三个缓存都有可能丢数据。
pagecache本来是用来优化IO的性能(优先走内存),但它的缺点是刷写硬盘不及时,在突然关机或异常断电时,有丢失数据的可能
为什么Java程序员不要使用直接IO,而要使用Buffered形式的IO?
使用直接IO
这里截取的是OSFileIO.java的一部分
//普通IO:最基本的file写public static void testBasicFileIO() throws Exception {File file = new File(path);FileOutputStream out = new FileOutputStream(file);while(true){Thread.sleep(10);out.write(data);}}
查看strace产生的out文件,追踪的是应用程序到内核的系统调用。每一行都是用户态到内核态切换的过程。
所以为什么说直接IO比而要使用BufferedIO速度更慢,就是因为每次只写一个123456789,进行了过多的从用户态到内核态的切换。

使用BufferedOutputStream
这里截取的是OSFileIO.java的一部分
//测试buffer文件IO// jvm 8kB syscall write(8KBbyte[])public static void testBufferedFileIO() throws Exception {File file = new File(path);BufferedOutputStream out = new BufferedOutputStream(new FileOutputStream(file));while(true){Thread.sleep(10);out.write(data);}}
通过追踪可以看出,一次写一个缓冲区大小,减少了调用write的次数,只不过是每一次写入的数据量比较大。减少了用户态到内核态的来回切换。
因此我们说,BufferedOutputStream它之所以快,根本原因并不是因为使用了缓冲,而是因为使用Buffer让数据能够批量写入,减少系统调用带来的内核切换导致的性能损耗。

测试 NIO
ByteBuffer
position:偏移量,默认指向0
flip: 让position归零,limit移到前面
limit:读状态时指向能读的最大位置;写状态时指向能写的最大位置
cap:总大小
进行buffer.put("123".getBytes());之后,pos向右移动了三个字节的位置。

@Testpublic void whatByteBuffer() {// ByteBuffer buffer = ByteBuffer.allocate(1024); // 这种方式 内存开销是在JVM中的ByteBuffer buffer = ByteBuffer.allocateDirect(1024); // 堆外内存 开销在JVM之外,以就是系统级的内存分配System.out.println("postition: " + buffer.position());System.out.println("limit: " + buffer.limit());System.out.println("capacity: " + buffer.capacity());System.out.println("mark: " + buffer);buffer.put("123".getBytes());System.out.println("-------------put:123......");System.out.println("mark: " + buffer);buffer.flip(); //从读到写的交替System.out.println("-------------flip......");System.out.println("mark: " + buffer);buffer.get();System.out.println("-------------get......");System.out.println("mark: " + buffer);buffer.compact(); // 从写到读的交替System.out.println("-------------compact......");System.out.println("mark: " + buffer);buffer.clear();System.out.println("-------------clear......");System.out.println("mark: " + buffer);}
输出:
postition: 0
limit: 1024
capacity: 1024
mark: java.nio.DirectByteBuffer[pos=0 lim=1024 cap=1024]
-------------put:123......
mark: java.nio.DirectByteBuffer[pos=3 lim=1024 cap=1024]
-------------flip......
mark: java.nio.DirectByteBuffer[pos=0 lim=3 cap=1024]
-------------get......
mark: java.nio.DirectByteBuffer[pos=1 lim=3 cap=1024]
-------------compact......
mark: java.nio.DirectByteBuffer[pos=2 lim=1024 cap=1024]
-------------clear......
mark: java.nio.DirectByteBuffer[pos=0 lim=1024 cap=1024]Process finished with exit code 0
测试文件NIO RandomAccessFile随机读写
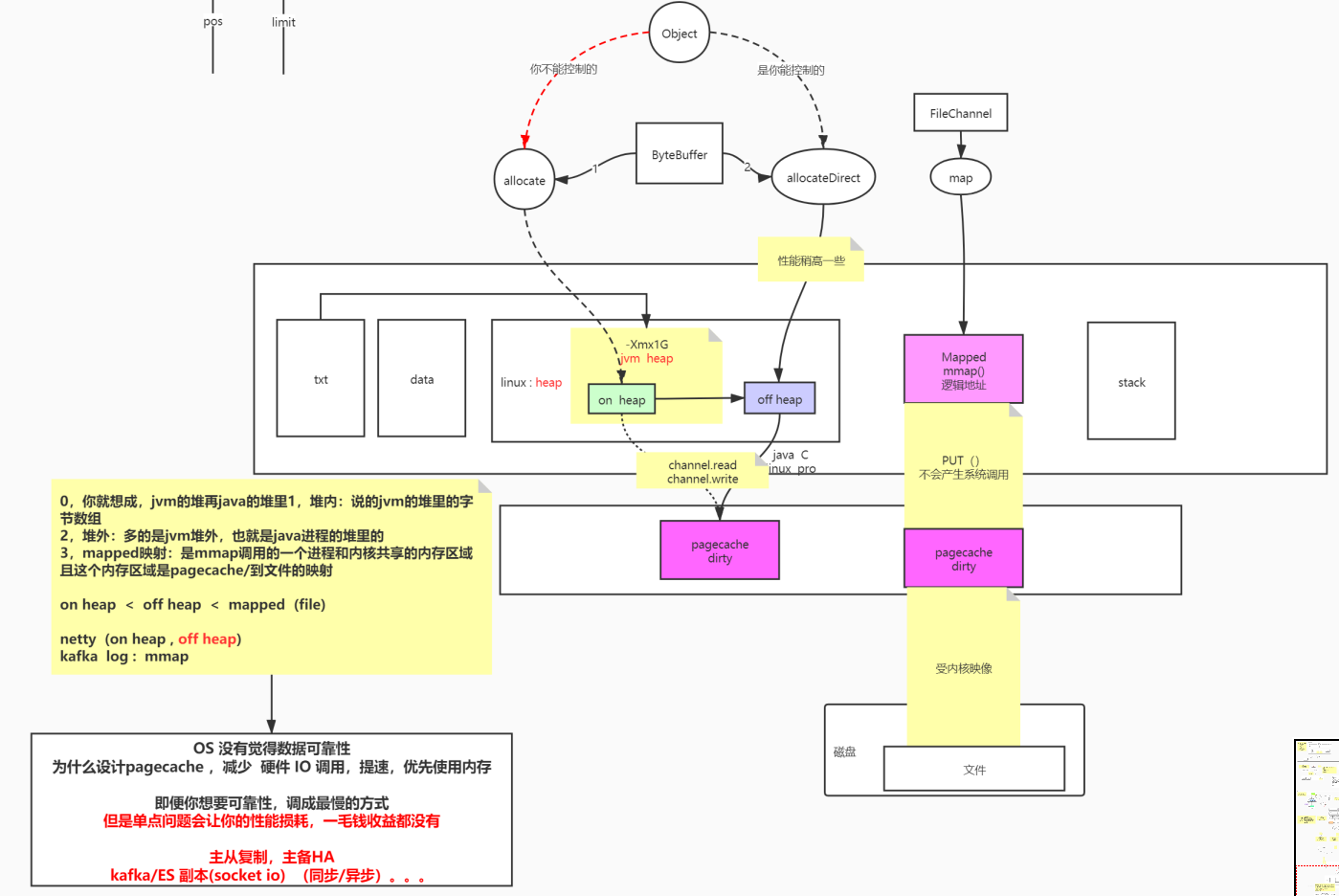
//测试文件NIO RandomAccessFile随机读写@Testpublic void testRandomAccessFileWrite() throws Exception {RandomAccessFile raf = new RandomAccessFile(path, "rw");raf.write("hello mashibing\n".getBytes()); // 普通的写入raf.write("hello seanzhou\n".getBytes());System.out.println("write------------");System.in.read(); // 在这里阻塞的时候,去看文件是可以看到内容的,但是还没有刷写到磁盘上,只是在pagecache中raf.seek(4); // RandomAccessFile的随机读写能力:可以修改指针的偏移为第4个字节raf.write("ooxx".getBytes()); // hello mashibing -> helooxxashibingSystem.out.println("seek---------");System.in.read();FileChannel rafchannel = raf.getChannel();//用mmap得到堆外的且和文件映射的ByteBuffer 是byte,not object(没有对象的概念)//文件被称为块设备。只有文件可以做内存映射,只有文件的Channel才会有mmap,其它流是没有的MappedByteBuffer map = rafchannel.map(FileChannel.MapMode.READ_WRITE, 0, 4096);map.put("@@@".getBytes()); //通过FileChannel得到的MappedByteBuffer调用put不是系统调用,但是数据会到达内核的pagecache,因为和内核进行了映射// 曾经我们是需要out.write()这样的系统调用,才能让程序的 data 进入内核的 pagecache。换言之,曾经必须有用户态内核态切换// 但是现在,如果有了MappedByteBuffer,就有了mmap的内存映射,数据可以直接到pagecache中。但是mmap的内存映射依然是内核的pagecache体系所约束的!换言之,还是会丢数据// 目前Java还没有能力去让你逃离pagecache。你可以去github上找一些 其他C程序员写的JNI扩展库,使用linux内核的Direct IO,// 直接IO是忽略linux的pagecache的。是把pagecache交给了程序自己开辟一个字节数组当作pagecache,动用代码逻辑来维护一致性、脏等等一系列复杂问题。// 相当于自己去维护pagecache,相比于直接去修改内核的pagecache配置来说,粒度更细一些。// 比如数据库一般会使用Direct IO。System.out.println("map--put--------");System.in.read();// map.force(); // 强制刷写flush// 这后面自己随便分配一个seek buffer,主要是为了演示ByteBuffer怎么使用的。raf.seek(0);ByteBuffer buffer = ByteBuffer.allocate(8192); // 使用普通的 ByteBuffer,堆上的
// ByteBuffer buffer = ByteBuffer.allocateDirect(1024); // 堆外的int read = rafchannel.read(buffer); //buffer.put()System.out.println(buffer);buffer.flip(); // 翻转System.out.println(buffer);for (int i = 0; i < buffer.limit(); i++) {Thread.sleep(200);System.out.print(((char) buffer.get(i)));}}
执行到map.put("@@@".getBytes());时,文件大小4096

- 多了一个mem内存映射,4086大小
- 另外仍然有一个文件描述符4
你可以继续使用文件描述符4,或者用新开的内存映射,进行文件的读写。

总结一下
Java是用C开发的一个程序,它的级别是Linux下的进程。
进程会被分配一个堆,里面包含进程该有的一切。
txt文件会申请JVM分配一个heap。
如果你是用ByteBuffer的allocate这种方式,是将字节数组分配到了堆上,是JVM堆内的线性地址空间。
如果你是用allocateDirect这种方式,会将字节数组分配到JVM的堆外内存中,是C语言可以直接访问的。
mmap将用户的线性地址空间直接映射到了内核的pagecache地址,如果是脏的需要写的话,依然受pagecache的影响,才能最终刷写到磁盘中去。

操作系统没有绝对的数据可靠性。它什么要设计pagecache,是为了减少硬件的IO的调用,想要优先使用内存,这样能够提速。如果追求性能,就要在一致性、可靠性之间做出权衡。
从大方面来看,在现在的分布式系统当中,如果你追求数据存储的可靠性(保持缓存和磁盘的强一致,对于每一次对数据的微小改变,都要去刷写磁盘),仍然避免不了单点故障的问题。单点故障会让你为了保持强一致而耗费的能损耗一毛钱收益都没有。
这就是为什么我们使用主从复制、主备HA
这就是为什么Kafka,ES都有副本的概念,而副本是从socket得到的。副本又分为同步的异步的区别,这些都是后话了,我们以后再讲…
这篇关于网络与IO知识扫盲(二):内核中PageCache、mmap作用、Java文件系统IO、NIO、内存中缓冲区作用的文章就介绍到这儿,希望我们推荐的文章对编程师们有所帮助!