本文主要是介绍NORM_X 和 SCALE_X 指令 模拟量反馈和给定,希望对大家解决编程问题提供一定的参考价值,需要的开发者们随着小编来一起学习吧!

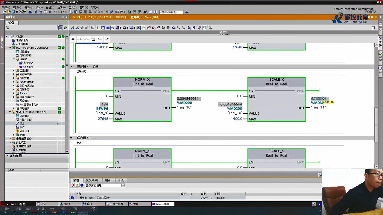
NORM_X 标准化指令:数据的归一化,是将数据按比例缩放,介于0-1之间的实数;
SCALE_X 缩放指令:将归一化的数据按照比例放大,是NORM_X的逆操作;


这篇关于NORM_X 和 SCALE_X 指令 模拟量反馈和给定的文章就介绍到这儿,希望我们推荐的文章对编程师们有所帮助!
本文主要是介绍NORM_X 和 SCALE_X 指令 模拟量反馈和给定,希望对大家解决编程问题提供一定的参考价值,需要的开发者们随着小编来一起学习吧!

NORM_X 标准化指令:数据的归一化,是将数据按比例缩放,介于0-1之间的实数;
SCALE_X 缩放指令:将归一化的数据按照比例放大,是NORM_X的逆操作;


这篇关于NORM_X 和 SCALE_X 指令 模拟量反馈和给定的文章就介绍到这儿,希望我们推荐的文章对编程师们有所帮助!
http://www.chinasem.cn/article/540358。
23002807@qq.com