本文主要是介绍Could not autowire. No beans of type found(idea编译有红线,但是启动码没问题),希望对大家解决编程问题提供一定的参考价值,需要的开发者们随着小编来一起学习吧!

项目能正常启动,但是打开java类出现警告错误
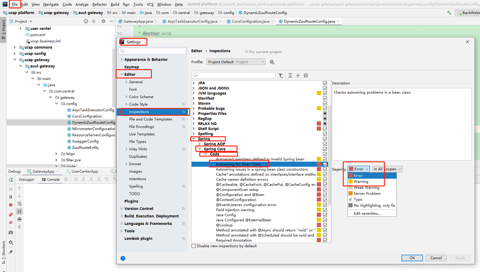
解决办法:降低Autowired检测的级别,将Severity的级别由之前的error改成warning或其它可以忽略的级别
具体方法:

这篇关于Could not autowire. No beans of type found(idea编译有红线,但是启动码没问题)的文章就介绍到这儿,希望我们推荐的文章对编程师们有所帮助!