本文主要是介绍STM8 定义大数组 报错 #error clnk Debug\demo.lkf:1 bad address (0x1b6) for zero page symbol _RxBuffer 解决办法,希望对大家解决编程问题提供一定的参考价值,需要的开发者们随着小编来一起学习吧!
今天再编写STM8的时候发现定义大数组编译无法通过,通过网上查询终于编译通过了,再次方便自己记录,写得有问题或者不好的不好请指教。
1.错误示例:

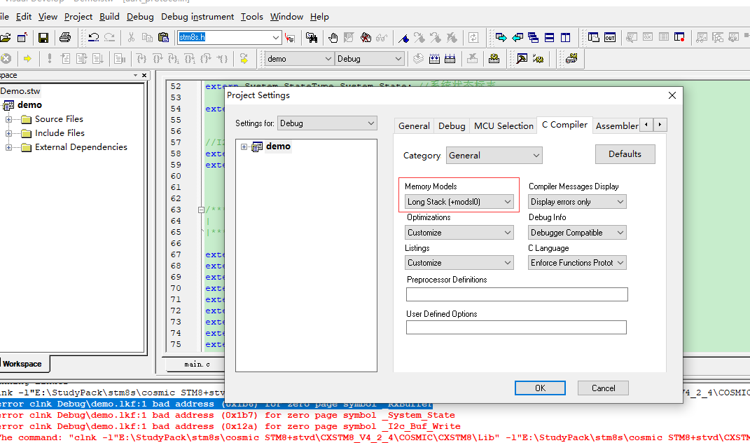
2.打开对话框

3.修改project settings -> C Compiler -> General ->Memory Models :选择Long Stack[+modsl];

4.重新编译通过

这篇关于STM8 定义大数组 报错 #error clnk Debug\demo.lkf:1 bad address (0x1b6) for zero page symbol _RxBuffer 解决办法的文章就介绍到这儿,希望我们推荐的文章对编程师们有所帮助!