本文主要是介绍如何符合E-NCAP测试规范?TPT让AEB场景测试更简单,希望对大家解决编程问题提供一定的参考价值,需要的开发者们随着小编来一起学习吧!
背景介绍
随着ADAS技术日趋成熟,ADAS市场迅速增长。AEB (Autonomous Emergency Braking)作为ADAS的一项重要主动安全功能,如今已纳入全球主要汽车市场的碰撞安全评分体系。面对汽车功能安全标准不断提高,如何在系统开发早期对系统功能进行满足安全标准的测试,以降低后期维护成本、避免安全功能缺陷成为了诸多整车厂与供应商的重点关注问题。
AEB系统的测试场景
为应对汽车科技不断革新,世界各国成立了各自的NCAP(NEW CAR ASSESSMENT PROGRAMME)认证机构。目前的新车安全评价项目中,以E-NCAP测试规程所涵盖的范围最为广泛,而国标C-NCAP也是以E-NCAP为基础制定修改的。

以E-NCAP测试协议中关于AEB系统功能的测试项目AEB CCR (car-to-car Rear)及AEB VRU(Vulnerable Road Users)为例,首先我们来了解一下具体的测试场景。
CCRs(Car-to-Car Rear Stationary)测试车追撞前方静止目标车
测试车沿测试路径(即碰撞车道中心线)向目标车行驶,测试车速度10-50km/h,且测试车与目标车重叠范围-50%-50%,如图1所示。
CCRm(Car-to-Car Rear Moving)测试车追撞前方低速目标车
测试车沿测试路径向目标车行驶,测试车速度30-80km/h,目标车速度20km/h测试车与目标车重叠范围-50%-50%,如图1所示。

CCRb(Car-to-Car Rear Braking)测试车追撞前方减速目标车
测试车和目标车速度均以50km/h速度沿测试路径同向行驶,车距分别为12m(或40m),目标车分别以加速度-2m/s2(或-6m/s2)刹停,如图2所示。

VRU-CPFA(Car-to-Pedestrian Farside Adult)测试车碰撞远侧成人
行人距离测试车中心线6m,在1.5m内加速至8km/h速度,沿与车辆行驶方向垂直的方向向测试车移动,测试车速度为10-60km/h,碰撞位置为50%重叠处即图3中L点。

根据AEB测试场景搭建测试用例
在搭建测试用例过程中,如何逻辑清晰地把握场景中信号间的相互关系和激励时段往往是复杂模型的测试难点所在。TPT作为PikeTec公司研发的嵌入式系统模型动态测试验证工具,针对场景测试采用分时段逻辑路径、参数variants、测试用例并行执行、图形化的方式搭建测试用例,使得场景构建灵活便捷,下面我们将结合AEB场景对这些搭建特点进行说明。
测试车坐标系按照ISO 8855:1991 中所指定的惯性坐标系,如图6所示:
以测试车与目标车100%重叠时的初始位置为场景坐标系原点,X轴指向车辆前方,Y轴指向驾驶员左侧。本文仅以100%重叠率为例介绍搭建测试用例。

测试用例结构说明
【特点1 分时段的逻辑路径】TPT将测试场景的变化以时段划分,场景顺序定义清晰。测试用例每个区域都包含一条分时段的逻辑路径。其中,转移线定义了当前时段结束进入下一个时段的跳转条件;Local型状态块用于定义当前时段的激励信号;Reference状态块的信号定义直接参考相应Local状态块,避免重复性定义。

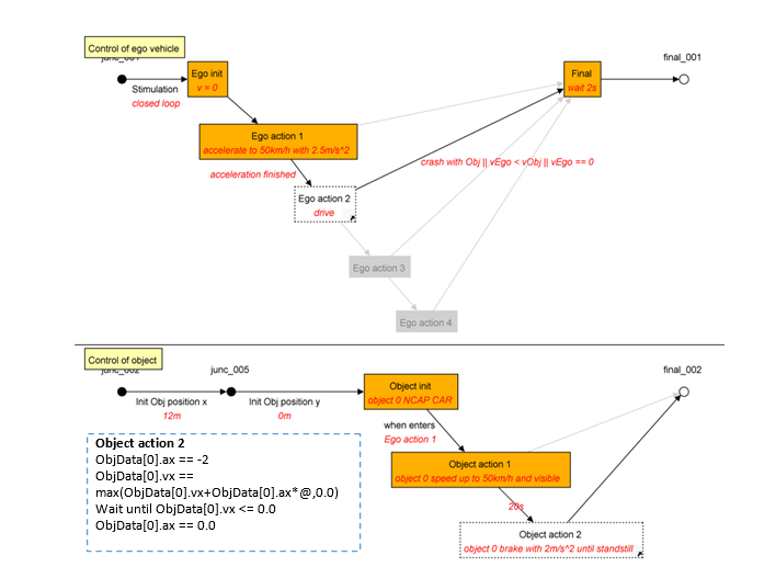
CCRs测试用例
**【特点2 多个用例并行执行】**当同一场景中场景目标较多时,一条测试逻辑路径难以清晰高效地控制多个目标时段。TPT支持对同一场景用例进行分区,搭建多条测试用例以控制不同的测试对象,同时支持多个用例并行执行,严格控制同一场景不同信号的时段关系。
如图6中将测试用例区域分成两个区域,分别用于分配场景中测试车控制信号与目标控制信号。测试用例的分时段信号说明如下:
-
测试车控制:
测试用例开始执行Ego init初始化测试车位置与速度;之后Ego action1测试车加速到40km/h;达到目标速度后进入Ego action2,测试车保持速度行驶;判断测试车速度是否符合测试结束条件,满足条件则延时2s测试用例结束。 -
目标控制:
测试用例开始Object init初始化目标位置(距离测试车300m)、速度、加速度、目标类型(CAR)等;当测试车执行Ego action2匀速行驶时,目标执行Object action1测试车感知到目标。

【特点3参数variants】将不同场景相同时段的信号参数以variants定义,通过组合variants和场景的逻辑路径,快速搭建测试用例。
CCRs场景中需要对测试车速度10-50km/h进行测试,当前测试用例测试车目标速度为40km/h。如图6所示,在Ego action1中针对测试车的不同速度要求定义了不同的variants,搭建用例时只需在状态块上右键切换即可调用不同的速度取值,避免重复定义提升用例搭建效率。
【特点4图形化】通过将逻辑路径图形化,结合variants与转移线文字标注使得场景逻辑一目了然,易于阅读与后期维护。
CCRm测试用例
CCRm测试场景与CCRs相比:目标类型不变仍然为CAR、目标速度要求为20km/h匀速运动;测试车测试速度范围发生变化。因而与上图CCRs的测试用例相比只需进行如下改动:
- 测试车控制:Ego action 1选择目标速度30-80km/h的variants。
- 目标控制:Object action 1调用加速到20km/h后保持匀速的variants。

CCRb测试用例
- 目标起始位置距离测试车12m(或40m),因而Object init初始化目标位置沿X轴方向12m;
- 测试车与目标以50km/h速度行驶,在Ego action 1 与Object action 1定义两车加速到50km/h;
- 目标刹停且减速度为2m/s2,对应定义Ego action 2 测试车保持匀速及Object action 2目标车以2m/s2减速。

CPFA测试用例
Object init 初始化目标假人起始位置(300m,6m)、目标假人类型(EPTa);Object action1目标出发,1.5m内加速到8km/h之后保持匀速并被测试车感知到。

最后我们对以上测试过程进行分析总结,进一步明确采用TPT模型动态测试工具对场景测试的思路。如表2所示,根据场景描述我们可以对场景要素分类(测试车状态、目标属性、目标状态),对应测试用例的不同时段的状态块(Ego action、Object init、Object action),在每个状态块为不同场景需要的参数定义variants(如Ego action包括10-80km/h的variants)。定义了variants之后,搭建逻辑路径并编写时段结束条件,根据测试场景选取variants进行组合即可完成用例搭建。


测试执行与评估
ISO26262明确要求要在模型开发阶段对模型进行基于需求的测试,功能安全系统是否能实现预期的功能,对测试用例执行数据进行评估是不可或缺的。
AEB自动紧急制动是如何实现的?
被测AEB模型需要从传感器模型获取感知信息(测试车与目标的相对距离、相对速度、相对加速度、目标类型等),以计算预期的碰撞距离、碰撞时间等参数并及时进行制动干预。此外,在FCW(Forward Collision Warning 前防碰撞预警)系统开启的基础上,开启AEB模式,AEB系统才可生效,也就是说AEB系统运行离不开FCW功能。
AEB场景测试执行条件
E-NCAP测试规程对FCW及AEB系统测试场景的执行条件有具体要求。

TFCW:指FCW声音警报开始的时间。
TAEB:指AEB系统激活的时间。
TTC:Time To Collision 指测试车碰撞目标之前的剩余时间
其中,VRU场景目标假人碰撞判定方式为:以目标假人的髋部点为参考点,高度为(923±20)mm,在周围定义了一个虚拟区域尺寸如图11所示,测试车的虚拟轮廓线与目标假人的虚拟区域接触时判定碰撞发生如图12所示。


图片来源:E-NCAP
TPT-闭环测试及自动评估
通过以上介绍我们可以知道,AEB的评估是基于闭环测试,特别是AEB及FCW触发后需要结合特定指标(相对速度、相对距离、TTC、TFCW等)进行评估。根据执行条件编写评估脚本并对部分指标进行说明如图13所示。

TPT支持对被测模型一键生成闭环测试环境,具有丰富的内建函数以编写GUI评估或脚本评估,自动调用测试执行数据进行评估、生成定制化测试报告。Signal Viewer界面可对测试执行数据及评估结果观察调试,以CCRs执行数据为例如图14所示。测试用例评估结果及报告如图15所示。

图14 CCRs执行数据及评估:(a)测试车与目标数据;(b)感知信息及评估

图15 CCRs用例评估结果及报告:(a)测试用例评估结果;(b)测试用例报告
测试用例渲染展示
TPT支持与主流的智能驾驶场景工具(VTD、DYNA4、CarMaker等)进行集成。为了对搭建的测试用例进行更直观的理解,我们使用TPT调用场景工具进行渲染。
TPT让AEB场景测试更简单-Piketec 视频 - Polelink上海北汇信息的视频 - 知乎https://www.zhihu.com/zvideo/1327259679655841792
小结
TPT作为PikeTec公司研发的嵌入式系统模型动态测试验证工具,其图形化的测试用例搭建方式使得场景构建清晰快捷。TPT支持需求跟踪及自动化测试评估,可集成众多业内主流的工具平台和测试环境并实现测试用例复用,满足ISO2626对功能安全相关系统的生命周期所要求的所有测试活动,提高项目测试效率。
注:部分图片来源于E-NCAP
|
更多相关资讯及业务介绍,欢迎访问上海北汇信息官方网站:上海北汇信息科技有限公司
北汇官方知乎账号:北汇信息-知乎
更多技术干货,行业前沿动态,请关注上海北汇信息官方公众号:

联系方式:
电话:021-34716271
邮箱:info@polelink.com
北汇信息成立于2010年,是一家技术驱动的创新型服务企业。北汇信息始终专注于汽车电子领域的新技术和新产品,为整车厂和零部件企业提供完整的研发、测试解决方案。从测试工具、专用测试设备、完整测试方案到实车测试服务,我们与我们的客户一起努力,让中国的汽车变得越来越安全、越来越舒适、越来越智能。
这篇关于如何符合E-NCAP测试规范?TPT让AEB场景测试更简单的文章就介绍到这儿,希望我们推荐的文章对编程师们有所帮助!