本文主要是介绍SpringCloud微服务之一堂课掌握Hystrix的应用及源码分析,希望对大家解决编程问题提供一定的参考价值,需要的开发者们随着小编来一起学习吧!
本章目录
一、为什么会有断路器?
二、Feign中使用断路器
三、Hystrix是怎么工作的?

一、为什么会有断路器?

为了保证其高可用,单个服务通常会集群部署。由于网络原因或者自身的原因,服务并 不能保证100%可用,如果单个服务出现问题,调用这个服务就会出现线程阻塞,此时若 有大量的请求涌入,Servlet容器的线程资源会被消耗完毕,导致服务瘫痪。服务与服 务之间的依赖性,故障会传播,会对整个微服务系统造成灾难性的严重后果,这就是服 务故障的“雪崩”效应。 为了解决这个问题,业界提出了断路器模型。
二、Feign中使用断路器
1.开启feign支持hystrix
feign:hystrix: enabled: true
2.FeignClient(name=“xxx”, fallback=xxx.class ), class需要实现当前FeignClient的类
@FeignClient(name = "orderService", fallback =RestaurantFeignClientFallback.class)public interface RestaurantFeignClient {@GetMapping("/api/v1/order/find")String findAllOrders(@RequestParam(value = "id") int id);}@Componentpublic class RestaurantFeignClientFallback implements RestaurantFeignClient {@Overridepublic String findAllOrders(int id) {System.out.println("降级处理!");return "{\"id\":\"1\",\"ordername\":\"default\"}";}}
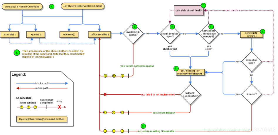
三、Hystrix是怎么工作的?

1.构建一个HystrixCommand或者HystrixObservableCommand 对象。
2.执行Command
-
execute()–阻塞,,然后返回从依赖关系接收到的单个响应(或者在发生错误时抛出异常)
-
queue()–返回一个可以从依赖关系获得单个响应的future 对象
-
observe()–订阅Observable代表依赖关系的响应,并返回一个Observable,该Observable会复制该来源Observable
-
toObservable() --返回一个Observable,当您订阅它时,将执行Hystrix命令并发出其响应
3.响应是否有缓存?
如果为该命令启用请求缓存,并且如果缓存中对该请求的响应可用,则此缓存响应将立即以“可观察”的形式返回。
4.断路器是否打开?
当您执行该命令时,Hystrix将检查断路器以查看电路是否打开。如果电路打开(或“跳闸”),则Hystrix将不会执行该命令,但会将流程路由到(8)获取回退。如果电路关闭,则流程进行到(5)以检查是否有可用于运行命令的容量。
5.线程池/队列/信号量是否已经满负载?
如果与命令相关联的线程池和队列(或信号量,如果不在线程中运行)已满,则Hystrix将不会执行该命令,但将立即将流程路由到(8)获取回退。
6.HystrixObservableCommand.construct() 或者 HystrixCommand.run()
7.计算Circuit 的健康Hystrix向断路器报告成功,失败,拒绝和超时,该断路器维护了一系列的计算统计数据组。
8.获取Fallback
当命令执行失败时,Hystrix试图恢复到你的回退:当construct()或run()(6.)抛出异常时,当命令由于电路断开而短路时(4.),当 命令的线程池和队列或信号量处于容量(5.),或者当命令超过其超时长度时。编写Fallback ,它不一依赖于任何的网络依赖,从内存中获取获取通过其他的静态逻辑。如果你非要通过网络去获取Fallback,你可能需要些在获取服务的接口的逻辑上写一个HystrixCommand。
9.返回成功的响应
如果 Hystrix command成功,如果Hystrix命令成功,它将以Observable的形式返回对呼叫者的响应或响应。
想看更多Java全栈架构内容,点击链接免费获取。
或者手机扫码

这篇关于SpringCloud微服务之一堂课掌握Hystrix的应用及源码分析的文章就介绍到这儿,希望我们推荐的文章对编程师们有所帮助!