首页
Python
Java
前端
数据库
Linux
Chatgpt专题
开发者工具箱
easyre专题
[2019红帽杯]easyRE 分析与自省
稍微......有那么一点离谱 程序无壳,可以直接放入IDA,通过字符串找到如下函数: __int64 sub_4009C6(){__int64 result; // raxint i; // [rsp+Ch] [rbp-114h]__int64 v2; // [rsp+10h] [rbp-110h]__int64 v3; // [rsp+18h] [rbp-108h]__i
阅读更多...
CTF-EASYRE-RE-WP
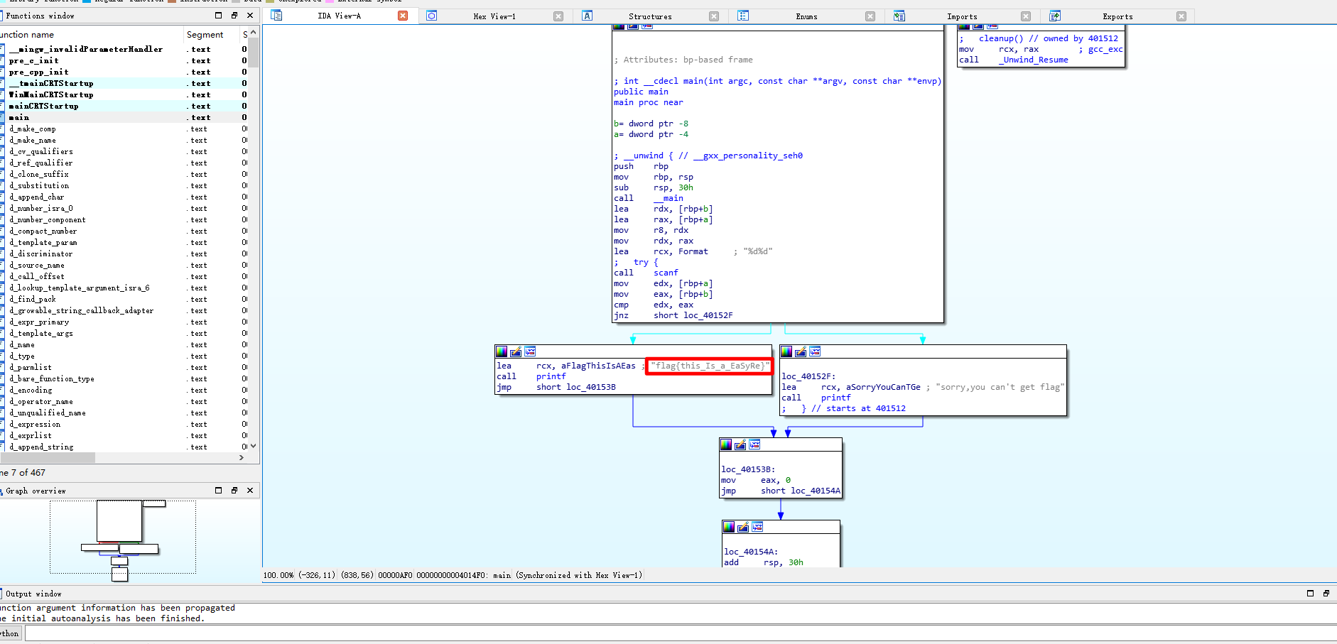
0x01 思路 下载下来解压获得 easyre.exe 直接放入IDA,获得 flag flag{this_Is_a_EaSyRe}
阅读更多...
EasyRE WriteUp
目录 0x0 新知识0x1 运行0x2 查壳0x3 载入IDA 32bit0x4 关闭ASLR,地址对齐0x5 分析0x6 总结0x7 脚本编写0x8 尝试IDA一键反编译 题源:XCTF-Reverse进阶-004 0x0 新知识 XOR 常用于置0 XOR 运算可逆 0x1 运行 运行提示输入,回车后即退出 0x2 查壳 0x3 载入IDA 32bit
阅读更多...
BUUCTF----红帽杯easyre
1.拿到文件,老规矩,查壳 收集信息,无壳,64位程序(使用64位ida) 2.拖入ida 寻找main函数 没找到,那就换种方式,我们找字符串 发现可疑字符串 跟进该字符串 发现了类似主函数的东西 分析它 写个异或脚本,解出v12 这个时候得到一个提示:求的最后的flag的前四位为“flag”(好像没什么用) 接下来继续分析 可以看到接
阅读更多...
[2019红帽杯]easyRE
首先ida64打开,shift+f12查看字符串,发现有you found me字段,跟进查看调用了它的函数。 发现是sub_4009C6()函数,分析 __int64 sub_4009C6(){__int64 result; // raxint i; // [rsp+Ch] [rbp-114h]__int64 v2; // [rsp+10h] [rbp-110h]__int64 v3;
阅读更多...